随着互联网技术的飞速发展,移动端播放视频的需求如日中天,由此也催生了一批开源/闭源的播放器。
但是无论这个播放器功能是否强大、兼容性是否优秀,它的基本模块通常都是由以下部分组成:事务处理、数据的接收和解复用、音视频解码以及渲染,其基本框架如下图所示:

播放器基本框图
针对各种铺天盖地的播放器项目,我们选取了比较出众的ijkplayer进行源码剖析。
它是一个基于FFPlay的轻量级Android/iOS视频播放器,实现了跨平台的功能,API易于集成;编译配置可裁剪,方便控制安装包大小。
本文基于k0.7.6版本的ijkplayer,重点分析其C语言实现的核心代码,涉及到不同平台下的封装接口或处理方式时,均以iOS平台为例,Android平台大同小异,请大家自行查阅研究。
一、总体说明
打开ijkplayer,可看到其主要目录结构如下:
tool – 初始化项目工程脚本
config – 编译ffmpeg使用的配置文件
extra – 存放编译ijkplayer所需的依赖源文件, 如ffmpeg、openssl等
ijkmedia – 核心代码
ijkplayer – 播放器数据下载及解码相关
ijksdl – 音视频数据渲染相关
ios – iOS平台上的上层接口封装以及平台相关方法
android – android平台上的上层接口封装以及平台相关方法
在功能的具体实现上,iOS和Android平台的差异主要表现在视频硬件解码以及音视频渲染方面,两者实现的载体区别如下表所示:
| Platform | Hardware Codec | Video Render | Audio Output |
|---|---|---|---|
| iOS | VideoToolBox | OpenGL ES | AudioQueue |
| Android | MediaCodec | OpenGL ES MediaCodec | OpenSL ES AudioTrack |
二、初始化流程
初始化完成的主要工作就是创建播放器对象,打开
ijkplayer/ios/IJKMediaDemo/IJKMediaDemo.xcodeproj
工程,可看到IJKMoviePlayerViewController类中viewDidLoad方法中创建了IJKFFMoviePlayerController对象,即iOS平台上的播放器对象。
- (void)viewDidLoad
{
......
self.player = [[IJKFFMoviePlayerController alloc] initWithContentURL:self.url withOptions:options];
......
}
查看ijkplayer/ios/IJKMediaPlayer/IJKMediaPlayer/IJKFFMoviePlayerController.m文件,其初始化方法具体实现如下:
- (id)initWithContentURL:(NSURL *)aUrl
withOptions:(IJKFFOptions *)options
{
if (aUrl == nil)
return nil;
// Detect if URL is file path and return proper string for it
NSString *aUrlString = [aUrl isFileURL] ? [aUrl path] : [aUrl absoluteString];
return [self initWithContentURLString:aUrlString
withOptions:options];
}
- (id)initWithContentURLString:(NSString *)aUrlString
withOptions:(IJKFFOptions *)options
{
if (aUrlString == nil)
return nil;
self = [super init];
if (self) {
......
// init player
_mediaPlayer = ijkmp_ios_create(media_player_msg_loop);
......
}
return self;
}
可发现在此创建了IjkMediaPlayer结构体实例_mediaPlayer:
IjkMediaPlayer *ijkmp_ios_create(int (*msg_loop)(void*))
{
IjkMediaPlayer *mp = ijkmp_create(msg_loop);
if (!mp)
goto fail;
mp->ffplayer->vout = SDL_VoutIos_CreateForGLES2();
if (!mp->ffplayer->vout)
goto fail;
mp->ffplayer->pipeline = ffpipeline_create_from_ios(mp->ffplayer);
if (!mp->ffplayer->pipeline)
goto fail;
return mp;
fail:
ijkmp_dec_ref_p(&mp);
return NULL;
}
在该方法中主要完成了三个动作:
1. 创建IJKMediaPlayer对象
IjkMediaPlayer *ijkmp_create(int (*msg_loop)(void*))
{
IjkMediaPlayer *mp = (IjkMediaPlayer *) mallocz(sizeof(IjkMediaPlayer));
......
mp->ffplayer = ffp_create();
......
mp->msg_loop = msg_loop;
......
return mp;
}
通过ffp_create方法创建了FFPlayer对象,并设置消息处理函数。
2. 创建图像渲染对象SDL_Vout
SDL_Vout *SDL_VoutIos_CreateForGLES2()
{
SDL_Vout *vout = SDL_Vout_CreateInternal(sizeof(SDL_Vout_Opaque));
if (!vout)
return NULL;
SDL_Vout_Opaque *opaque = vout->opaque;
opaque->gl_view = nil;
vout->create_overlay = vout_create_overlay;
vout->free_l = vout_free_l;
vout->display_overlay = vout_display_overlay;
return vout;
}
3. 创建平台相关的IJKFF_Pipeline对象,包括视频解码以及音频输出部分
IJKFF_Pipeline *ffpipeline_create_from_ios(FFPlayer *ffp)
{
IJKFF_Pipeline *pipeline = ffpipeline_alloc(&g_pipeline_class, sizeof(IJKFF_Pipeline_Opaque));
if (!pipeline)
return pipeline;
IJKFF_Pipeline_Opaque *opaque = pipeline->opaque;
opaque->ffp = ffp;
pipeline->func_destroy = func_destroy;
pipeline->func_open_video_decoder = func_open_video_decoder;
pipeline->func_open_audio_output = func_open_audio_output;
return pipeline;
}
至此已经完成了ijkplayer播放器初始化的相关流程,简单来说,就是创建播放器对象,完成音视频解码、渲染的准备工作。在下一章节中,会重点介绍播放的核心代码。
三、核心代码剖析
ijkplayer实际上是基于ffplay.c实现的,本章节将以该文件为主线,从数据接收、音视频解码、音视频渲染及同步这三大方面进行讲解,要求读者有基本的ffmpeg知识。
ffplay.c中主要的代码调用流程如下图所示:

ffplay代码调用流程图
当外部调用prepareToPlay启动播放后,ijkplayer内部最终会调用到ffplay.c中的
int ffp_prepare_async_l(FFPlayer *ffp, const char *file_name)
方法,该方法是启动播放器的入口函数,在此会设置player选项,打开audio output,最重要的是调用stream_open方法。
static VideoState *stream_open(FFPlayer *ffp, const char *filename, AVInputFormat *iformat)
{
......
/* start video display */
if (frame_queue_init(&is->pictq, &is->videoq, ffp->pictq_size, 1) < 0)
goto fail;
if (frame_queue_init(&is->sampq, &is->audioq, SAMPLE_QUEUE_SIZE, 1) < 0)
goto fail;
if (packet_queue_init(&is->videoq) < 0 ||
packet_queue_init(&is->audioq) < 0 )
goto fail;
......
is->video_refresh_tid = SDL_CreateThreadEx(&is->_video_refresh_tid, video_refresh_thread, ffp, "ff_vout");
......
is->read_tid = SDL_CreateThreadEx(&is->_read_tid, read_thread, ffp, "ff_read");
......
}
从代码中可以看出,stream_open主要做了以下几件事情:
- 创建存放video/audio解码前数据的videoq/audioq
- 创建存放video/audio解码后数据的pictq/sampq
- 创建读数据线程read_thread
- 创建视频渲染线程video_refresh_thread
说明:subtitle是与video、audio平行的一个stream,ffplay中也支持对它的处理,即创建存放解码前后数据的两个queue,并且当文件中存在subtitle时,还会启动subtitle的解码线程,由于篇幅有限,本文暂时忽略对它的相关介绍。
3.1 数据读取
数据读取的整个过程都是由ffmpeg内部完成的,接收到网络过来的数据后,ffmpeg根据其封装格式,完成了解复用的动作,我们得到的,是音视频分离开的解码前的数据,步骤如下:
1. 创建上下文结构体,这个结构体是最上层的结构体,表示输入上下文
ic = avformat_alloc_context();
2. 设置中断函数,如果出错或者退出,就可以立刻退出
ic->interrupt_callback.callback = decode_interrupt_cb;
ic->interrupt_callback.opaque = is;
3. 打开文件,主要是探测协议类型,如果是网络文件则创建网络链接等
err = avformat_open_input(&ic, is->filename, is->iformat, &ffp->format_opts);
4. 探测媒体类型,可得到当前文件的封装格式,音视频编码参数等信息
err = avformat_find_stream_info(ic, opts);
5. 打开视频、音频解码器。在此会打开相应解码器,并创建相应的解码线程。
stream_component_open(ffp, st_index[AVMEDIA_TYPE_AUDIO]);
6. 读取媒体数据,得到的是音视频分离的解码前数据
ret = av_read_frame(ic, pkt);
7. 将音视频数据分别送入相应的queue中
if (pkt->stream_index == is->audio_stream && pkt_in_play_range) {
packet_queue_put(&is->audioq, pkt);
} else if (pkt->stream_index == is->video_stream && pkt_in_play_range && !(is->video_st && (is->video_st->disposition & AV_DISPOSITION_ATTACHED_PIC))) {
packet_queue_put(&is->videoq, pkt);
......
} else {
av_packet_unref(pkt);
}
重复6、7步,即可不断获取待播放的数据。
3.2 音视频解码
ijkplayer在视频解码上支持软解和硬解两种方式,可在起播前配置优先使用的解码方式,播放过程中不可切换。iOS平台上硬解使用VideoToolbox,Android平台上使用MediaCodec。ijkplayer中的音频解码只支持软解,暂不支持硬解。
3.2.1 视频解码方式选择
在打开解码器的方法中:
static int stream_component_open(FFPlayer *ffp, int stream_index)
{
......
codec = avcodec_find_decoder(avctx->codec_id);
......
if ((ret = avcodec_open2(avctx, codec, &opts)) < 0) {
goto fail;
}
......
case AVMEDIA_TYPE_VIDEO:
......
decoder_init(&is->viddec, avctx, &is->videoq, is->continue_read_thread);
ffp->node_vdec = ffpipeline_open_video_decoder(ffp->pipeline, ffp);
if (!ffp->node_vdec)
goto fail;
if ((ret = decoder_start(&is->viddec, video_thread, ffp, "ff_video_dec")) < 0)
goto out;
......
}
首先会打开ffmpeg的解码器,然后通过ffpipeline_open_video_decoder创建IJKFF_Pipenode。
第二章节中有介绍,在创建IJKMediaPlayer对象时,通过ffpipeline_create_from_ios创建了pipeline,则
IJKFF_Pipenode* ffpipeline_open_video_decoder(IJKFF_Pipeline *pipeline, FFPlayer *ffp)
{
return pipeline->func_open_video_decoder(pipeline, ffp);
}
func_open_video_decoder函数指针最后指向的是ffpipeline_ios.c中的func_open_video_decoder,其定义如下:
static IJKFF_Pipenode *func_open_video_decoder(IJKFF_Pipeline *pipeline, FFPlayer *ffp)
{
IJKFF_Pipenode* node = NULL;
IJKFF_Pipeline_Opaque *opaque = pipeline->opaque;
if (ffp->videotoolbox) {
node = ffpipenode_create_video_decoder_from_ios_videotoolbox(ffp);
if (!node)
ALOGE("vtb fail!!! switch to ffmpeg decode!!!! n");
}
if (node == NULL) {
node = ffpipenode_create_video_decoder_from_ffplay(ffp);
ffp->stat.vdec_type = FFP_PROPV_DECODER_AVCODEC;
opaque->is_videotoolbox_open = false;
} else {
ffp->stat.vdec_type = FFP_PROPV_DECODER_VIDEOTOOLBOX;
opaque->is_videotoolbox_open = true;
}
ffp_notify_msg2(ffp, FFP_MSG_VIDEO_DECODER_OPEN, opaque->is_videotoolbox_open);
return node;
}
如果配置了ffp->videotoolbox,会优先去尝试打开硬件解码器,
node = ffpipenode_create_video_decoder_from_ios_videotoolbox(ffp);
如果硬件解码器打开失败,则会自动切换至软解
node = ffpipenode_create_video_decoder_from_ffplay(ffp);
ffp->videotoolbox需要在起播前通过如下方法配置:
ijkmp_set_option_int(_mediaPlayer, IJKMP_OPT_CATEGORY_PLAYER, "videotoolbox", 1);
3.2.2 音视频解码
video的解码线程为video_thread,audio的解码线程为audio_thread。
不管视频解码还是音频解码,其基本流程都是从解码前的数据缓冲区中取出一帧数据进行解码,完成后放入相应的解码后的数据缓冲区,如下图所示:

音视频解码示意图
本文以video的软解流程为例进行分析,audio的流程可对照研究。
视频解码线程
static int video_thread(void *arg)
{
FFPlayer *ffp = (FFPlayer *)arg;
int ret = 0;
if (ffp->node_vdec) {
ret = ffpipenode_run_sync(ffp->node_vdec);
}
return ret;
}
ffpipenode_run_sync中调用的是IJKFF_Pipenode对象中的func_run_sync
int ffpipenode_run_sync(IJKFF_Pipenode *node)
{
return node->func_run_sync(node);
}
func_run_sync取决于播放前配置的软硬解,假设为软解,则调用
static int ffplay_video_thread(void *arg)
{
FFPlayer *ffp = arg;
......
for (;;) {
ret = get_video_frame(ffp, frame);
......
ret = queue_picture(ffp, frame, pts, duration, av_frame_get_pkt_pos(frame), is->viddec.pkt_serial);
}
return 0;
}
get_video_frame中调用了decoder_decode_frame,其定义如下:
static int decoder_decode_frame(FFPlayer *ffp, Decoder *d, AVFrame *frame, AVSubtitle *sub) {
int got_frame = 0;
do {
int ret = -1;
......
if (!d->packet_pending || d->queue->serial != d->pkt_serial){
AVPacket pkt;
do {
......
if (packet_queue_get_or_buffering(ffp, d->queue, &pkt, &d->pkt_serial, &d->finished) < 0)
return -1;
......
} while (pkt.data == flush_pkt.data || d->queue->serial != d->pkt_serial);
......
}
switch (d->avctx->codec_type) {
case AVMEDIA_TYPE_VIDEO: {
ret = avcodec_decode_video2(d->avctx, frame, &got_frame, &d->pkt_temp);
......
}
break;
}
......
} while (!got_frame && !d->finished);
return got_frame;
}
该方法中从解码前的video queue中取出一帧数据,送入decoder进行解码,解码后的数据在ffplay_video_thread中送入pictq。
3.3 音视频渲染及同步
3.3.1 音频输出
ijkplayer中Android平台使用OpenSL ES或AudioTrack输出音频,iOS平台使用AudioQueue输出音频。
audio output节点,在ffp_prepare_async_l方法中被创建:
ffp->aout = ffpipeline_open_audio_output(ffp->pipeline, ffp);
ffpipeline_open_audio_output方法实际上调用的是IJKFF_Pipeline对象的函数指针func_open_audio_utput,该函数指针在初始化中的ijkmp_ios_create方法中被赋值,最后指向的是func_open_audio_output
static SDL_Aout *func_open_audio_output(IJKFF_Pipeline *pipeline, FFPlayer *ffp)
{
return SDL_AoutIos_CreateForAudioUnit();
}
SDL_AoutIos_CreateForAudioUnit定义如下,主要完成的是创建SDL_Aout对象
SDL_Aout *SDL_AoutIos_CreateForAudioUnit()
{
SDL_Aout *aout = SDL_Aout_CreateInternal(sizeof(SDL_Aout_Opaque));
if (!aout)
return NULL;
// SDL_Aout_Opaque *opaque = aout->opaque;
aout->free_l = aout_free_l;
aout->open_audio = aout_open_audio;
aout->pause_audio = aout_pause_audio;
aout->flush_audio = aout_flush_audio;
aout->close_audio = aout_close_audio;
aout->func_set_playback_rate = aout_set_playback_rate;
aout->func_set_playback_volume = aout_set_playback_volume;
aout->func_get_latency_seconds = auout_get_latency_seconds;
aout->func_get_audio_persecond_callbacks = aout_get_persecond_callbacks;
return aout;
}
回到ffplay.c中,如果发现待播放的文件中含有音频,那么在调用stream_component_open打开解码器时,该方法里面也调用audio_open打开了audio output设备。
static int audio_open(FFPlayer *opaque, int64_t wanted_channel_layout, int wanted_nb_channels, int wanted_sample_rate, struct AudioParams *audio_hw_params)
{
FFPlayer *ffp = opaque;
VideoState *is = ffp->is;
SDL_AudioSpec wanted_spec, spec;
......
wanted_nb_channels = av_get_channel_layout_nb_channels(wanted_channel_layout);
wanted_spec.channels = wanted_nb_channels;
wanted_spec.freq = wanted_sample_rate;
wanted_spec.format = AUDIO_S16SYS;
wanted_spec.silence = 0;
wanted_spec.samples = FFMAX(SDL_AUDIO_MIN_BUFFER_SIZE, 2 << av_log2(wanted_spec.freq / SDL_AoutGetAudioPerSecondCallBacks(ffp->aout)));
wanted_spec.callback = sdl_audio_callback;
wanted_spec.userdata = opaque;
while (SDL_AoutOpenAudio(ffp->aout, &wanted_spec, &spec) < 0) {
.....
}
......
return spec.size;
}
在audio_open中配置了音频输出的相关参数SDL_AudioSpec,并通过
int SDL_AoutOpenAudio(SDL_Aout *aout, const SDL_AudioSpec *desired, SDL_AudioSpec *obtained)
{
if (aout && desired && aout->open_audio)
return aout->open_audio(aout, desired, obtained);
return -1;
}
设置给了Audio Output, iOS平台上即为AudioQueue。
AudioQueue模块在工作过程中,通过不断的callback来获取pcm数据进行播放。
有关AudioQueue的具体内容此处不再介绍。
3.3.2 视频渲染
iOS平台上采用OpenGL渲染解码后的YUV图像,渲染线程为video_refresh_thread,最后渲染图像的方法为video_image_display2,定义如下:
static void video_image_display2(FFPlayer *ffp)
{
VideoState *is = ffp->is;
Frame *vp;
Frame *sp = NULL;
vp = frame_queue_peek_last(&is->pictq);
......
SDL_VoutDisplayYUVOverlay(ffp->vout, vp->bmp);
......
}
从代码实现上可以看出,该线程的主要工作为:
1. 调用frame_queue_peek_last从pictq中读取当前需要显示视频帧
2. 调用SDL_VoutDisplayYUVOverlay进行绘制
int SDL_VoutDisplayYUVOverlay(SDL_Vout *vout, SDL_VoutOverlay *overlay)
{
if (vout && overlay && vout->display_overlay)
return vout->display_overlay(vout, overlay);
return -1;
}
display_overlay函数指针在前面初始化流程有介绍过,它在
SDL_Vout *SDL_VoutIos_CreateForGLES2()
方法中被赋值为vout_display_overlay,该方法就是调用OpengGL绘制图像。
3.4.3 音视频同步
对于播放器来说,音视频同步是一个关键点,同时也是一个难点,同步效果的好坏,直接决定着播放器的质量。通常音视频同步的解决方案就是选择一个参考时钟,播放时读取音视频帧上的时间戳,同时参考当前时钟参考时钟上的时间来安排播放。
如下图所示:

音视频同步示意图
如果音视频帧的播放时间大于当前参考时钟上的时间,则不急于播放该帧,直到参考时钟达到该帧的时间戳;如果音视频帧的时间戳小于当前参考时钟上的时间,则需要“尽快”播放该帧或丢弃,以便播放进度追上参考时钟。
参考时钟的选择也有多种方式:
- 选取视频时间戳作为参考时钟源
- 选取音频时间戳作为参考时钟源
- 选取外部时间作为参考时钟源
考虑人对视频、和音频的敏感度,在存在音频的情况下,优先选择音频作为主时钟源。
ijkplayer在默认情况下也是使用音频作为参考时钟源,处理同步的过程主要在视频渲染video_refresh_thread的线程中:
static int video_refresh_thread(void *arg)
{
FFPlayer *ffp = arg;
VideoState *is = ffp->is;
double remaining_time = 0.0;
while (!is->abort_request) {
if (remaining_time > 0.0)
av_usleep((int)(int64_t)(remaining_time * 1000000.0));
remaining_time = REFRESH_RATE;
if (is->show_mode != SHOW_MODE_NONE && (!is->paused || is->force_refresh))
video_refresh(ffp, &remaining_time);
}
return 0;
}
从上述实现可以看出,该方法中主要循环做两件事情:
1. 休眠等待,remaining_time的计算在video_refresh中
2. 调用video_refresh方法,刷新视频帧
可见同步的重点是在video_refresh中,下面着重分析该方法:
lastvp = frame_queue_peek_last(&is->pictq);
vp = frame_queue_peek(&is->pictq);
......
/* compute nominal last_duration */
last_duration = vp_duration(is, lastvp, vp);
delay = compute_target_delay(ffp, last_duration, is);
lastvp是上一帧,vp是当前帧,last_duration则是根据当前帧和上一帧的pts,计算出来上一帧的显示时间,经过compute_target_delay方法,计算出显示当前帧需要等待的时间。
static double compute_target_delay(FFPlayer *ffp, double delay, VideoState *is)
{
double sync_threshold, diff = 0;
/* update delay to follow master synchronisation source */
if (get_master_sync_type(is) != AV_SYNC_VIDEO_MASTER) {
/* if video is slave, we try to correct big delays by
duplicating or deleting a frame */
diff = get_clock(&is->vidclk) - get_master_clock(is);
/* skip or repeat frame. We take into account the
delay to compute the threshold. I still don't know
if it is the best guess */
sync_threshold = FFMAX(AV_SYNC_THRESHOLD_MIN, FFMIN(AV_SYNC_THRESHOLD_MAX, delay));
/* -- by bbcallen: replace is->max_frame_duration with AV_NOSYNC_THRESHOLD */
if (!isnan(diff) && fabs(diff) < AV_NOSYNC_THRESHOLD) {
if (diff <= -sync_threshold)
delay = FFMAX(0, delay + diff);
else if (diff >= sync_threshold && delay > AV_SYNC_FRAMEDUP_THRESHOLD)
delay = delay + diff;
else if (diff >= sync_threshold)
delay = 2 * delay;
}
}
.....
return delay;
}
在compute_target_delay方法中,如果发现当前主时钟源不是video,则计算当前视频时钟与主时钟的差值:
- 如果当前视频帧落后于主时钟源,则需要减小下一帧画面的等待时间;
- 如果视频帧超前,并且该帧的显示时间大于显示更新门槛,则显示下一帧的时间为超前的时间差加上上一帧的显示时间
- 如果视频帧超前,并且上一帧的显示时间小于显示更新门槛,则采取加倍延时的策略。
回到video_refresh中
time= av_gettime_relative()/1000000.0;
if (isnan(is->frame_timer) || time < is->frame_timer)
is->frame_timer = time;
if (time < is->frame_timer + delay) {
*remaining_time = FFMIN(is->frame_timer + delay - time, *remaining_time);
goto display;
}
frame_timer实际上就是上一帧的播放时间,而frame_timer + delay实际上就是当前这一帧的播放时间,如果系统时间还没有到当前这一帧的播放时间,直接跳转至display,而此时is->force_refresh变量为0,不显示当前帧,进入video_refresh_thread中下一次循环,并睡眠等待。
is->frame_timer += delay;
if (delay > 0 && time - is->frame_timer > AV_SYNC_THRESHOLD_MAX)
is->frame_timer = time;
SDL_LockMutex(is->pictq.mutex);
if (!isnan(vp->pts))
update_video_pts(is, vp->pts, vp->pos, vp->serial);
SDL_UnlockMutex(is->pictq.mutex);
if (frame_queue_nb_remaining(&is->pictq) > 1) {
Frame *nextvp = frame_queue_peek_next(&is->pictq);
duration = vp_duration(is, vp, nextvp);
if(!is->step && (ffp->framedrop > 0 || (ffp->framedrop && get_master_sync_type(is) != AV_SYNC_VIDEO_MASTER)) && time > is->frame_timer + duration) {
frame_queue_next(&is->pictq);
goto retry;
}
}
如果当前这一帧的播放时间已经过了,并且其和当前系统时间的差值超过了AV_SYNC_THRESHOLD_MAX,则将当前这一帧的播放时间改为系统时间,并在后续判断是否需要丢帧,其目的是为后面帧的播放时间重新调整frame_timer,如果缓冲区中有更多的数据,并且当前的时间已经大于当前帧的持续显示时间,则丢弃当前帧,尝试显示下一帧。
{
frame_queue_next(&is->pictq);
is->force_refresh = 1;
SDL_LockMutex(ffp->is->play_mutex);
......
display:
/* display picture */
if (!ffp->display_disable && is->force_refresh && is->show_mode == SHOW_MODE_VIDEO && is->pictq.rindex_shown)
video_display2(ffp);
}
否则进入正常显示当前帧的流程,调用video_display2开始渲染。
四、事件处理
在播放过程中,某些行为的完成或者变化,如prepare完成,开始渲染等,需要以事件形式通知到外部,以便上层作出具体的业务处理。
ijkplayer支持的事件比较多,具体定义在ijkplayer/ijkmedia/ijkplayer/ff_ffmsg.h中:
#define FFP_MSG_FLUSH 0
#define FFP_MSG_ERROR 100 /* arg1 = error */
#define FFP_MSG_PREPARED 200
#define FFP_MSG_COMPLETED 300
#define FFP_MSG_VIDEO_SIZE_CHANGED 400 /* arg1 = width, arg2 = height */
#define FFP_MSG_SAR_CHANGED 401 /* arg1 = sar.num, arg2 = sar.den */
#define FFP_MSG_VIDEO_RENDERING_START 402
#define FFP_MSG_AUDIO_RENDERING_START 403
#define FFP_MSG_VIDEO_ROTATION_CHANGED 404 /* arg1 = degree */
#define FFP_MSG_BUFFERING_START 500
#define FFP_MSG_BUFFERING_END 501
#define FFP_MSG_BUFFERING_UPDATE 502 /* arg1 = buffering head position in time, arg2 = minimum percent in time or bytes */
#define FFP_MSG_BUFFERING_BYTES_UPDATE 503 /* arg1 = cached data in bytes, arg2 = high water mark */
#define FFP_MSG_BUFFERING_TIME_UPDATE 504 /* arg1 = cached duration in milliseconds, arg2 = high water mark */
#define FFP_MSG_SEEK_COMPLETE 600 /* arg1 = seek position, arg2 = error */
#define FFP_MSG_PLAYBACK_STATE_CHANGED 700
#define FFP_MSG_TIMED_TEXT 800
#define FFP_MSG_VIDEO_DECODER_OPEN 10001
4.1 消息上报初始化
在IJKFFMoviePlayerController的初始化方法中
- (id)initWithContentURLString:(NSString *)aUrlString
withOptions:(IJKFFOptions *)options
{
......
// init player
_mediaPlayer = ijkmp_ios_create(media_player_msg_loop);
......
}
可以看到在创建播放器时,media_player_msg_loop函数地址作为参数传入了ijkmp_ios_create,继续跟踪代码,可以发现,该函数地址最终被赋值给了IjkMediaPlayer中的msg_loop函数指
IjkMediaPlayer *ijkmp_create(int (*msg_loop)(void*))
{
......
mp->msg_loop = msg_loop;
......
}
开始播放时,会启动一个消息线程,
static int ijkmp_prepare_async_l(IjkMediaPlayer *mp)
{
......
mp->msg_thread = SDL_CreateThreadEx(&mp->_msg_thread, ijkmp_msg_loop, mp, "ff_msg_loop");
......
}
ijkmp_msg_loop方法中调用的即是mp->msg_loop。
至此已经完成了播放消息发送的准备工作。
4.2 消息上报处理
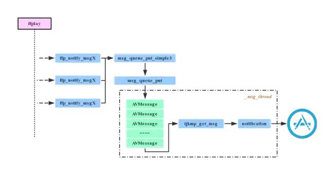
播放器底层上报事件时,实际上就是将待发送的消息放入消息队列,另外有一个线程会不断从队列中取出消息,上报给外部,其代码流程大致如下图所示:

消息上报代码调用流程图
我们以prepare完成事件为例,看看代码中事件上报的具体流程。
ffplay.c中上报PREPARED完成时调用
ffp_notify_msg1(ffp, FFP_MSG_PREPARED);
ffp_notify_msg1方法实现如下
inline static void ffp_notify_msg1(FFPlayer *ffp, int what) {
msg_queue_put_simple3(&ffp->msg_queue, what, 0, 0);
}
msg_queue_put_simple3中将事件及其参数封装成了AVMessge对象
inline static void msg_queue_put_simple3(MessageQueue *q, int what, int arg1, int arg2)
{
AVMessage msg;
msg_init_msg(&msg);
msg.what = what;
msg.arg1 = arg1;
msg.arg2 = arg2;
msg_queue_put(q, &msg);
}
继续跟踪代码,可以发现最后
inline static int msg_queue_put_private(MessageQueue *q, AVMessage *msg)
方法中,消息对象被放在了消息队列里。但是哪里读取的队列里的消息呢?在4.1节中,我们有提到在创建播放器时,会传入media_player_msg_loop函数地址,最后作为一个单独的线程运行,现在来看一下media_player_msg_loop方法的实现:
int media_player_msg_loop(void* arg)
{
@autoreleasepool {
IjkMediaPlayer *mp = (IjkMediaPlayer*)arg;
__weak IJKFFMoviePlayerController *ffpController = ffplayerRetain(ijkmp_set_weak_thiz(mp, NULL));
while (ffpController) {
@autoreleasepool {
IJKFFMoviePlayerMessage *msg = [ffpController obtainMessage];
if (!msg)
break;
int retval = ijkmp_get_msg(mp, &msg->_msg, 1);
if (retval < 0)
break;
// block-get should never return 0
assert(retval > 0);
[ffpController performSelectorOnMainThread:@selector(postEvent:) withObject:msg waitUntilDone:NO];
}
}
// retained in prepare_async, before SDL_CreateThreadEx
ijkmp_dec_ref_p(&mp);
return 0;
}
}
由此可以看出,最后是在该方法中读取消息,并采用notification通知到APP上层。
五、结束语
本文只是粗略的分析了ijkplayer的关键代码部分,平台相关的解码、渲染以及用户事务处理部分,都没有具体分析到,大家可以参考代码自行分析,也欢迎加QQ群讨论。
作者:金山视频云
链接:https://www.jianshu.com/p/daf0a61cc1e0
版权声明:本文内容转自互联网,本文观点仅代表作者本人。本站仅提供信息存储空间服务,所有权归原作者所有。如发现本站有涉嫌抄袭侵权/违法违规的内容, 请发送邮件至1393616908@qq.com 举报,一经查实,本站将立刻删除。