互联网内容的展示离不开图片,通过 CDN 展示分发图片可以提升图片访问速度,但是也需要为带宽付费。HEIF 图片格式有着卓越的压缩性能,相比 WebP 可以节省 30% 的图片码率,由此可以为业务节省相当规模的带宽成本。火山引擎图片服务 veImageX 目前大力推广 HEIF 图片格式,在辅助业务降本方面取得了阶段性进展。
HEIF 格式是一把双刃剑,相比其他格式,在提升压缩率的同时,也需要消耗更多 CPU 计算资源。为了降低 HEIF 格式的编码计算成本,veImageX 采用了 FPGA 异构架构,逐步将 HEIF 编码的流量从 CPU 计算集群迁移到 FPGA 计算集群。
在流量迁移过程中,最初整体流量较小,FPGA 编码服务看起来很稳定。但随着迁移过程递进,当 FPGA 的单卡 QPS 上涨到一定阈值后,FPGA 卡所在宿主机的性能瓶颈逐渐暴露出来,影响了整体的迁移工作。
本文会对迁移过程中遇到的性能瓶颈做分析,并给出优化解决方案。经过这一系列优化措施,整体 CPU 负载从 80% 降低为 30%,相应的服务延时从 140ms 降低为 4ms。
架构
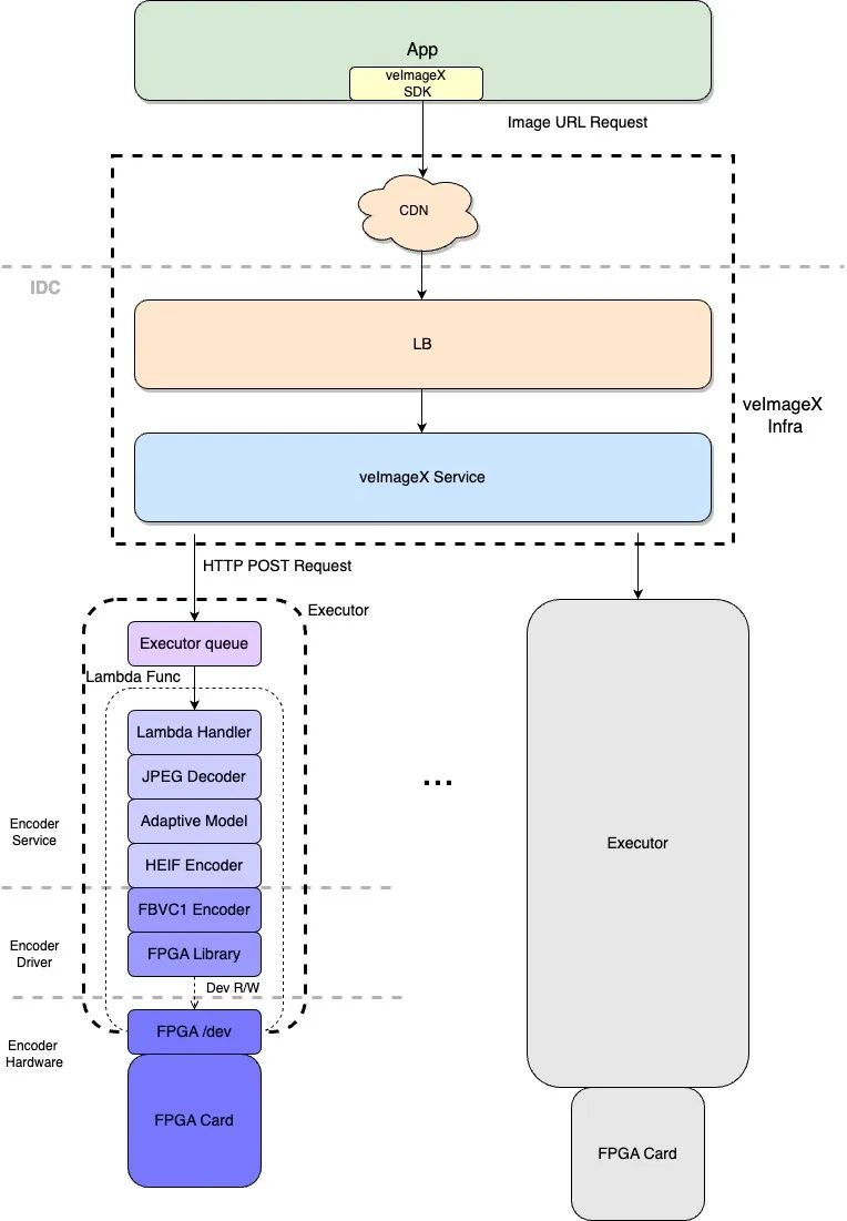
首先,我们看一下 FPGA HEIF 静图分发链路的整体架构。

整体链路分为三块:业务 App、veImageX 分发基础链路、FPGA HEIF 编码服务。
业务 App 一般都会集成 veImageX 的图片 SDK。一来可以兼容各类图片格式(自然包括 HEIF),提供了图片的下载、解码、展示功能。二来支持将访问图片过程中产生的指标数据上报,这样可以方便地在控制台查看这些性能指标,比如解码耗时、图片加载成功率等。
veImageX 分发基础链路主要解决了图片分发的问题,提供了基础的图片实时处理能力。其中 CDN 缓存了图片请求,提供了加速访问的能力;veImageX 源站服务主要负责访问权限的校验、流量控制、图片资源下载以及静态图片的主体处理流程。对于 HEIF 静图编码场景,veImageX 源站服务则需要和 FPGA HEIF 编码服务互动,协作完成。
FPGA HEIF 编码服务自上而下可以分为三层:编码服务层、编码驱动层、编码硬件层。
为了解决计算资源异构引入的耦合问题,FPGA HEIF 的编码能力通过 HTTP 服务化的方式提供出来。所有的 FPGA 卡部署于字节跳动自研的 Lambda 计算平台。通过 Lambda 函数+资源虚拟化的方式,将 HEIF 编码功能抽象为上游可直接调用的服务,并能确保将编码请求均衡地调度到各个 FPGA 卡上。物理机上的每一张 FPGA 卡和对应的主机 CPU 和内存资源都被打包,经由 Executor 管理。此外,为了防止 FPGA 卡被突发流量打挂,Executor 内置了一个执行队列,用于控制 FPGA 卡的并发吞吐。
编码服务层主要负责解析 HTTP 请求,获取待编码的图片数据。待编码的图片数据一般通过 JPEG 格式传入,因此其中内嵌了一个 JPEG 解码器。此外,veImageX HEIF 支持了自适应编码选项,通过服务层内的自适应模型预测编码所用到的质量参数。服务层中的 HEIF 编码器是一个适配层,屏蔽了底层计算架构的差异,对于 CPU 和 FPGA 都可以提供相同的编码接口,将传入的 RGBA 像素矩阵编码为 HEIF 码流。
编码驱动层中的 FBVC1 编码器可以将图片像素序列编码为二进制码流,上层的 HEIF 编码器拿到这个码流后,按照 HEIF 标准格式封装即可。FBVC1 编码过程中,依赖了 FPGA 驱动库和编码硬件层打交道,发送指令,读写 FPGA 设备。
优化方向
降低线程数
在迁移测试FPGA编码服务过程中,遇到了一些性能瓶颈的问题。首当其冲的是,当单机 QPS 达到 2K 时,CPU 负载高达到 60%。通过分析热点,从下图中,我们可以看到问题出现在 onnxruntime 这个库上。

从调用的 API 很容易联想到,这是一个线程相关问题。我们都知道,如果没有手动设置线程数的话,默认会使用物理机核数作为线程数,导致整体的调度开销比较严重。
因此,需要根据宿主机的CPU配置情况,手动配置线程数,而不要使用默认配置。针对这块的优化,最终将 CPU 负载从 57% 降低到 7%。
调优 GOMAXPROCS
HEIF 的编码服务层是使用 Golang 实现的。而 Golang 中使用了 GOMAXPROCS 这个环境编码来控制底层并发度。默认情况下,GOMAXPROCS 是和物理机核数相关。所以这里也遇到了和上一个问题相同的根因,需要限制整体的并发度。
针对 GOMAXPROCS 做了调优,在单机 QPS 达到 8K 时,CPU 负载下降了 6% 。
限制磁盘 IO
首先通过 statio 查看磁盘情况,结果如下图。

再结合下面的火焰图,图中黑框内有一些明显的磁盘 IO 操作。

这里很容易能想到这些磁盘 IO 操作导致了整体延迟的升高。但从数字来看,平均 8ms 还行,不算很高。但 HEIF 编码服务对处理的延迟要求较严格,请求处理过慢会导致请求堆积,此时 FPGA 的计算潜力无法做到完全释放。
针对这块定向优化后,相关延时下降至 0.5ms,CPU 负载下降 3%。
另外,我们观察到磁盘和 cached memory 较高,不太正常。


进一步定位后,确定是编码服务造成的。详细排查后发现,编码驱动层中的 FPGA 驱动程序的部分调试日志未关闭,导致大量的日志写磁盘。当关闭驱动的调试日志后,CPU 负载下降 5% 。
合并 CGO 调用
编码服务包括两部分的 CGO 调用:
- 自适应编码模型预测:每个请求会有最多 5 次的推理,合并为 Batch,减少为 1 次调用
- FPGA 编码:直接调用 SDK 需要 6 次 CGO 调用,对这部分实现 C 的封装,减少为 2 次调用
这部分优化影响较小,在延迟数据层面不是很明显,模型预测部分可能有几百 us 的优化。
减少 GC
编码服务每次处理请求都需要获取图像 raw data,因此服务会多次创建 []byte 的图像数据对象,容易导致频繁 GC。
一个解决问题的思路是在服务启动前预分配一个固定的对象池,每次请求需要的 []byte 对象直接从对象池里拿。此外,也曾尝试过使用 Golang 标准库中的 sync.Pool,但效果不好,可能的原因是 sync.Pool里依然有一些 GC 相关的策略,不符合我们这个场景。
这块优化后,CPU 负载下降了 6% 。
均衡中断
从系统的监控中(下图),观察到各 CPU 负载不是很均匀。

下图是编码过程中发生的中断情况。

可以得出结论,FPGA 的相关中断被只绑定到了特定的 CPU 上,没有分布均匀。这个在当时并没有成为瓶颈,所以优化后没有明显提升。
加速图片解码
从火焰图看到解码时间是服务延时的占比较大部分。

对火焰图中黑框内调用栈分析后,观察到有相当部分时间花在了 JPEG 解码上。调查后,发现底层 SDK 解码使用了 libjpeg,整体性能不佳。这里我们替换为使用 SIMD 实现的 libjpeg-turbo 解码库后,CPU 负载降低了 10%,耗时减少 2ms。
优化总结
基于优化后的版本再次做性能压测,使用 300×400 分辨率的测试图片,当单机 QPS 达到 10K 时,编码服务整体性能指标变化如下:
- CPU 负载从 80% 降低为 30%
- 服务延时从 140ms 降低为 4ms
可以看到,经过我们一套组合拳后,整体编码服务的性能有了巨大的提升。
写在最后
目前火山引擎 veImageX 已经将上述优化方法形成端到端的解决方案输出给全行业,帮助每一个互联网企业用更低的成本达到更好的图片加载效果。使用更“绿色”的算法提高效率,为行业降本增效提供了一种创新可能性。
版权声明:本文内容转自互联网,本文观点仅代表作者本人。本站仅提供信息存储空间服务,所有权归原作者所有。如发现本站有涉嫌抄袭侵权/违法违规的内容, 请发送邮件至1393616908@qq.com 举报,一经查实,本站将立刻删除。