1月21日,快手宣布与杜比实验室(纽交所:DLB)达成深度合作,用户可在快手平台观看和分享杜比视界格式的视频。快手是短视频领域首家全链路支持杜比视界体验的平台。双方将共同致力于视频画质提升,推动用户视觉体验的全面升级。
快手作为全球领先的内容社区和社交平台,深知用户对高质量内容的渴望。作为备受全球顶级电影人和叙事高手所青睐的先进影像科技,杜比视界可以帮助普通创作者以栩栩如生的惊艳画质记录精彩瞬间,呈现绚烂的色彩、更鲜明的明暗对比和丰富的画面细节。相比SDR(Standard Dynamic Range,标准动态范围)视频,杜比视界将HDR(高动态范围)与广色域相结合,带来超凡生动的画面。目前,在快手App中搜索“杜比视界”,即可找到相关内容。

什么是杜比视界?
杜比视界是由杜比实验室开发的高动态范围图像科技。提到杜比视界,我们先来了解下HDR。HDR是一种广为人知的图像科技,能够带来具有更大的色彩范围、亮度和对比度的画面,旨在扩展视频的亮度范围和色彩表现,使得图像看起来更加真实和生动。
作为一项革命性的影像科技,杜比视界超越了HDR,能够基于所用的服务平台和设备对画质进行动态优化。杜比视界在基础HDR之上,创建内容时(例如在拍摄过程中)逐帧捕捉图像信息并加以保存。由此一来,所有支持杜比视界的设备都能提供一致的高品质回放体验。这些图像信息被称为动态元数据,能够始终如一地逐帧优化内容的亮度和色彩信息,这意味着每一帧都可以根据其特定的内容进行优化,从而提供更精确和一致的观看体验。相比之下,其他一些HDR格式可能只使用静态元数据,通常是针对整个视频内容统一调整。杜比视界不仅支持10位色深,还支持12位色深,这意味着可以呈现更多的色彩。与传统的视频格式相比,杜比视界通过提升视频的亮度、对比度和色彩表现上实现更高的精度和更广的范围,呈现出更加逼真的画面效果,为用户提供了更具沉浸感和真实感的视觉体验。
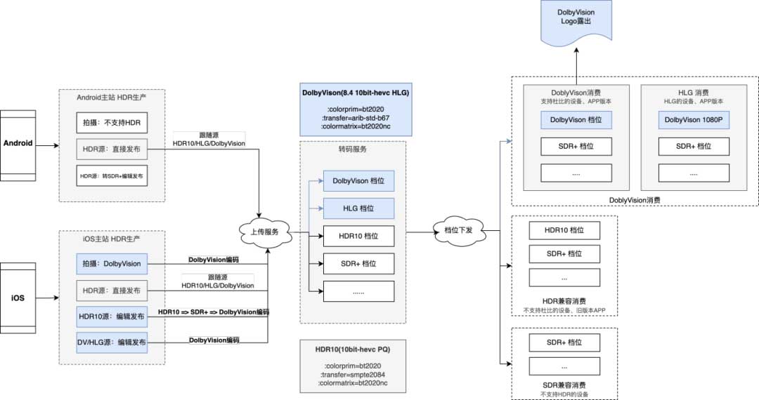
快手如何实现全链路支持杜比视界?
此次合作中,为实现在用户生成内容(UGC)场景中全面启用杜比视界,快手技术团队对杜比视界处理链路进行了全面优化升级,覆盖视频发布、媒资管理、画质评价、转码服务、视频播放体验等多方面,实现全链路支持杜比视界。具体涵盖以下几个核心方面:
- 视频发布功能:支持通过快手平台进行的拍摄发布、无编辑发布、编辑后发布等多种发布方式。同时,在快影App上也支持了杜比视界视频的无编辑发布、编辑发布。
- 媒资管理服务:支持杜比视界视频的准确识别,支持杜比视界档位的下发。
- 画质评价服务:客观画质评价服务增加了对杜比视界视频的支持,以科学、准确的方式评估并优化杜比视界视频的画质表现。
- 转码服务升级:支持杜比视界元数据信息的随源保留,新增杜比视界转码档位。
- 视频播放体验:在客户端支持杜比视界视频的播放,同时需具备兼容杜比视界降级播放的自适应能力,以适配不同设备亮度、不同网络环境。此外,在播放杜比视界视频时,增加杜比视界Logo露出,以提升用户体验和品牌认知度。

本次合作中,快手支持的是杜比视界Profile 8.4版本,该版本更适用于用户生成内容(UGC)场景。Profile 8.4版本是杜比视界众多编码规格中的一种,基于混合对数伽马(HLG),并携带动态元数据,采用HEVC压缩技术。其目标是提升移动设备上的视觉体验。
快手扩展亮度动态调整方案——保障观看体验
在实现全链路支持杜比视界的同时,如何保障用户的观看体验也是技术重点,快手突破性地通过扩展亮度动态调整方案,实现了杜比视界视频观看体验的升级。在观看视频过程中,如用户遇到杜比视界内容,快手App会逐渐提亮视频画面,实现SDR过渡到杜比视界的效果,自然不突兀;播放杜比视界视频时,画面亮度会根据用户屏幕亮度进行智能动态调整,使其恰到好处。
1. 观看杜比视界视频时,遇到了哪些问题?
在观看过程中,杜比视界视频的高动态范围(HDR)特性在某些特定场景中会给用户带来一些困扰。如以下两个场景:
场景一:当HDR视频与SDR视频共存于同一屏幕时,由于HDR视频的亮度远高于SDR视频,这种显著的亮度差异往往会让HDR视频显得过于突出,而相对地,SDR视频的亮度则显得不足。
场景二:在HDR视频与SDR UI元素(如头像、点赞图标、文字等)共存的情况下,由于HDR视频的高亮度背景,这些SDR UI元素可能会显得灰暗,甚至导致文字阅读困难。这种亮度上的不匹配不仅影响了视觉美感,还可能对用户的实际使用体验造成负面影响。
这是由于在维持恒定屏幕亮度条件下,SDR内容中的白色元素被设定为基准白,此时,人眼通过对比其他较暗区域来感知其明亮程度。当屏幕上播放HDR视频时,HDR视频的白色亮度是SDR基准白的数倍,这一显著的亮度提升导致了一个视觉现象——原本在SDR环境下清晰鲜明的UI元素,在HDR白色背景的强烈对比下,会显得相对灰暗,给用户带来一种发灰的视觉感受。
因此,如何在保持HDR视频高亮度优势的同时,又确保杜比视界视频和UI元素的正常显示,成为了需要解决的重要问题。
2. iOS上的扩展亮度
iOS中的扩展亮度EDR(Extended Dynamic Range)是苹果推出的用于适配不同的屏幕正确显示HDR扩展亮度内容的技术。其中定义了EDR headroom来表示最高扩展亮度,EDR headroom = 屏幕峰值亮度 / SDR基准亮度:
- EDR 0.0,表示黑;
- EDR 1.0,表示SDR基准白;
- EDR headroom,表示当前屏幕可以到达的最高扩展亮度;

有了EDR headroom的定义,SDR、HDR的亮度范围就可以被表示为:
- SDR 内容亮度范围为 [0.0, 1.0] ;
- HDR 内容扩展亮度范围为(1.0, EDR headroom];
在杜比视视界视频制作、观看过程中,EDR headroom主要作用如下图所示:

(1)光信号Gamma编码:通过摄像头将光信号采集到手机中,通过光电转换函数(OETF,Electro-Optical Transfer Function)将光信号编码到电信号;
(2)电信号传输:手机将编码后的电信号通过网络传输分发到视频观看端;(3)电信号Gamma解码:使用电光转换函数(EOTF,Electro-Optical Transfer Function)将电信号转换为光信号,然后系统会根据EDR headroom值,调整输出的视频屏幕峰值亮度的光信号强度;
3. 快手扩展亮度动态调整方案
面对如上问题,如果我们根据屏幕亮度进行动态调整视频的EDR headroom,可改善如下三个方向的体验:
- 亮度高于SDR:有较好的HDR体验;
- 亮度低于HDR:有较好的UI体验,不影响SDR UI的基准白,且不过度刺眼;
- 自然过渡:刷到HDR视频后,首帧根据SDR亮度显示,逐步提亮过渡到HDR亮度;
经过调研,我们了解到iOS系统中EDR headroom是根据当前屏幕亮度适配的常量值,无法修改。然而,我们探索出了一种支持扩展亮度动态调整的方案。
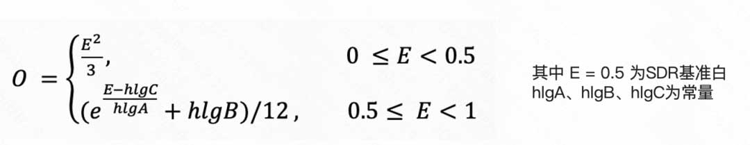
我们根据HLG_EOTF(Rec. 2100 HLG)标准定义,将解码后的电信号中超过SDR白的部分根据屏幕亮度做动态调整,调整完成后送显给系统,完成最终的色调映射(Tonemapping),将内容呈现在屏幕上。

通过这一方法,我们在iOS上实现了基于Metal的动态亮度调整能力。数据显示,线上观看杜比视界视频时启用扩展亮度效果的用户比例显著提升。
随着短视频市场的不断发展,用户需要更多的前沿技术来创作和体验优质内容。此次快手携手杜比为创作者提供了有力的技术支持,助力创作出更具视觉冲击力的作品。这不仅提升了平台的内容质量,也将吸引更多优秀的创作者加入快手生态。双方合作将为用户带来更优质的视频享受,同时也将推动整个行业的技术进步和内容创新。
*备注:iOS用户可在快手App内拍摄、编辑、分享及观看杜比视界格式视频;安卓用户在使用支持杜比视界的手机时,可在快手App分享及观看杜比视界格式视频。同时,快手App也建议升级到12.11.30以上版本。
版权声明:本文内容转自互联网,本文观点仅代表作者本人。本站仅提供信息存储空间服务,所有权归原作者所有。如发现本站有涉嫌抄袭侵权/违法违规的内容, 请发送邮件至1393616908@qq.com 举报,一经查实,本站将立刻删除。