近日,由度小满博士后科研工作站朱文静、李祥两位博士后共同撰写的GLAM论文:Speech Emotion Recognition with Global-Aware Fusion on Multi-scale Feature Representation(“基于多尺度特征表示的全局感知融合语音情感识别”)入选了国际音频顶级会议ICASSP。

ICASSP是全球最大、最全面的信号处理及应用方面的顶级会议,已经拥有几十年的历史。作为IEEE(电子技术与信息科学工程师协会) 的一个重要会议,其论文还经常被三大检索工具检索。该会议对于信号处理方面的学术人士有着重要意义。它涵盖了音频和声学信号处理,图像、视频和多维信号处理,物联网的信号处理等至少十六个方向。
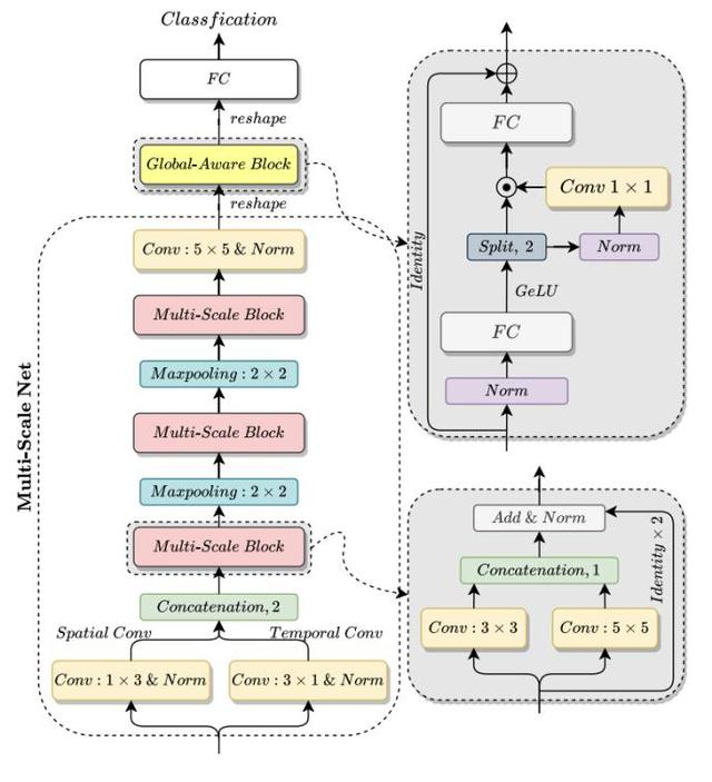
在本论文中,朱文静提出了全新的神经网络GLobal-Aware Multi-scale(GLAM),GLAM网络是根据语音独有的特征形式设计出的模型,在IEMOCAP基准数据集上,超越了当前最新技术。通过全局感知的融合模块来学习多尺度特征表征,并将此加入到情感信息中,这就解决了以往卷积神经网络(CNN)方法在SER上的局限性,即不同尺度的丰富情感特征和重要的全局信息无法被很好地捕捉。该模型有望应用到客服场景中,降低人工客服的沟通成本的同时,提升用户体验。

据悉,朱文静、李祥两位博士后在进站后的研究均聚焦在情感计算,探索其在用户情绪感知、情绪原因溯源和情绪合理应对这三个方面的研究价值。
目前,情感计算在金融领域的应用,已经起到了保驾护航、提高效率的作用。例如在动态对话过程中,观察出用户关键标签信息:所处领域、职业,以及借款用途等,在这样一张用户画像之下,预测出客户的还款、续保意愿或者对商品购买意向等。也可以通过对用户表情、语音、语速、行文、文本等信息,综合判断出贷款的客户是否存在欺诈行为,对减少坏账提供了不少便利。
版权声明:本文内容转自互联网,本文观点仅代表作者本人。本站仅提供信息存储空间服务,所有权归原作者所有。如发现本站有涉嫌抄袭侵权/违法违规的内容, 请发送邮件至1393616908@qq.com 举报,一经查实,本站将立刻删除。