但是,当你想为播放器做一些视频滤镜时,如加水印、旋转缩放等效果,使用 OpenGL ES 实现起来就极为方便。

OpenGL ES 渲染解码帧
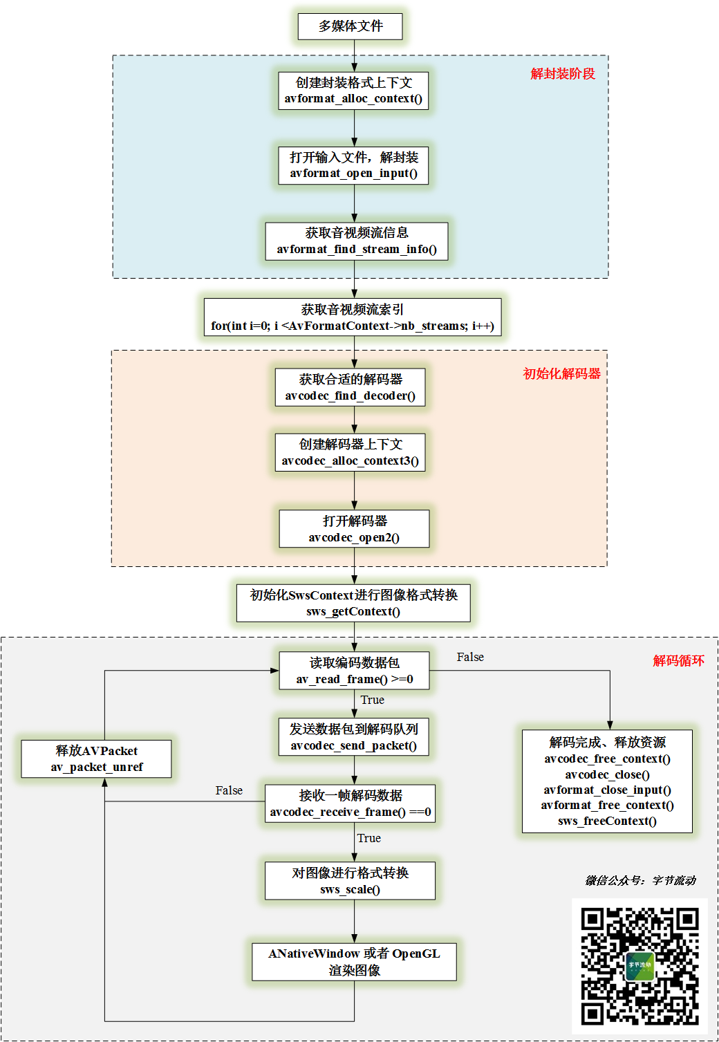
经过上面几节的介绍,我们对音视频的解码过程已经比较熟悉了。本文要用 OpenGL 实现视频的渲染,这里再回顾下视频的解码流程:

从流程图中可以看出,解码一帧图像后,首先将对图像进行格式转换,转换成 RGBA 格式,使用 OpenGL 或 ANativeWindow 可以直接进行渲染。
当然,使用 OpenGL 进行渲染时,为了提升性能,可以将格式转换放到 GPU 上来做(即 shader 实现 YUV 到 RGB 的转换),也可以使用 OES 纹理直接接收 YUV 图像数据,这里就不进行展开讲了。
了解视频解码到渲染的流程之后,我们就可以构建 OpenGL 渲染环境。
从之前介绍 EGL 的文章中,我们知道在使用 OpenGL API 之前,必须要先利用 EGL 创建好 OpenGL 的渲染上下文环境。至于 EGL 怎么使用,可以参考文章 你还不知道 OpenGLES 与 EGL 的关系。
由于本文是面向初学者快速上手 FFmpeg 开发,我们直接利用 Android GLSurfaceView 类创建 OpenGL 渲染环境,GLSurfaceView 类已经封装了 EGL 创建渲染上下文的操作,并启动了一个独立的渲染线程,完全符合我们渲染视频解码帧的需求。
实际上,GLSurfaceView 类在生产开发中可以满足绝大多数的屏幕渲染场景,一般要实现多线程渲染的时候才需要我们单独操作 EGL 的接口。
那么,你肯定会有疑问:GLSurfaceView 是 Java 的类,难道要将 Native 层解码后的视频图像传到 Java 层再进行渲染吗?大可不必,我们只需要将 Java 层的调用栈通过 JNI 延伸到 Native 层即可。
GLSurfaceView 类 Renderer 接口对应渲染的三个关键函数,我们通过 JNI 延伸到 Native 层:
@Override
public void onSurfaceCreated(GL10 gl10, EGLConfig eglConfig) {
FFMediaPlayer.native_OnSurfaceCreated();
}
@Override
public void onSurfaceChanged(GL10 gl10, int w, int h) {
FFMediaPlayer.native_OnSurfaceChanged(w, h);
}
@Override
public void onDrawFrame(GL10 gl10) {
FFMediaPlayer.native_OnDrawFrame();
}
//for video openGL render
public static native void native_OnSurfaceCreated();
public static native void native_OnSurfaceChanged(int width, int height);
public static native void native_OnDrawFrame();
然后,我们在 Native 层创建一个 OpenGLRender 类来用来管理 OpenGL 的渲染。
//接口
class VideoRender {
public:
virtual ~VideoRender(){}
virtual void Init(int videoWidth, int videoHeight, int *dstSize) = 0;
virtual void RenderVideoFrame(NativeImage *pImage) = 0;
virtual void UnInit() = 0;
};
//OpenGLRender 类定义
class OpenGLRender: public VideoRender{
public:
virtual void Init(int videoWidth, int videoHeight, int *dstSize);
virtual void RenderVideoFrame(NativeImage *pImage);
virtual void UnInit();
//对应 Java 层 GLSurfaceView.Renderer 的三个接口
void OnSurfaceCreated();
void OnSurfaceChanged(int w, int h);
void OnDrawFrame();
//静态实例管理
static OpenGLRender *GetInstance();
static void ReleaseInstance();
//设置变换矩阵,控制图像的旋转缩放
void UpdateMVPMatrix(int angleX, int angleY, float scaleX, float scaleY);
private:
OpenGLRender();
virtual ~OpenGLRender();
static std::mutex m_Mutex;
static OpenGLRender* s_Instance;
GLuint m_ProgramObj = GL_NONE;
GLuint m_TextureId;
GLuint m_VaoId;
GLuint m_VboIds[3];
NativeImage m_RenderImage;
glm::mat4 m_MVPMatrix;//变换矩阵
};
OpenGLRender 类的完整实现。
#include "OpenGLRender.h"
#include <GLUtils.h>
#include <gtc/matrix_transform.hpp>
OpenGLRender* OpenGLRender::s_Instance = nullptr;
std::mutex OpenGLRender::m_Mutex;
static char vShaderStr[] =
"#version 300 esn"
"layout(location = 0) in vec4 a_position;n"
"layout(location = 1) in vec2 a_texCoord;n"
"uniform mat4 u_MVPMatrix;n"
"out vec2 v_texCoord;n"
"void main()n"
"{n"
" gl_Position = u_MVPMatrix * a_position;n"
" v_texCoord = a_texCoord;n"
"}";
static char fShaderStr[] =
"#version 300 esn"
"precision highp float;n"
"in vec2 v_texCoord;n"
"layout(location = 0) out vec4 outColor;n"
"uniform sampler2D s_TextureMap;//采样器n"
"void main()n"
"{n"
" outColor = texture(s_TextureMap, v_texCoord);n"
"}";
GLfloat verticesCoords[] = {
-1.0f, 1.0f, 0.0f, // Position 0
-1.0f, -1.0f, 0.0f, // Position 1
1.0f, -1.0f, 0.0f, // Position 2
1.0f, 1.0f, 0.0f, // Position 3
};
GLfloat textureCoords[] = {
0.0f, 0.0f, // TexCoord 0
0.0f, 1.0f, // TexCoord 1
1.0f, 1.0f, // TexCoord 2
1.0f, 0.0f // TexCoord 3
};
GLushort indices[] = { 0, 1, 2, 0, 2, 3 };
OpenGLRender::OpenGLRender() {
}
OpenGLRender::~OpenGLRender() {
// 释放缓存图像
NativeImageUtil::FreeNativeImage(&m_RenderImage);
}
//初始化视频图像的宽和高
void OpenGLRender::Init(int videoWidth, int videoHeight, int *dstSize) {
LOGCATE("OpenGLRender::InitRender video[w, h]=[%d, %d]", videoWidth, videoHeight);
std::unique_lock<std::mutex> lock(m_Mutex);
m_RenderImage.format = IMAGE_FORMAT_RGBA;
m_RenderImage.width = videoWidth;
m_RenderImage.height = videoHeight;
dstSize[0] = videoWidth;
dstSize[1] = videoHeight;
m_FrameIndex = 0;
}
// 接收解码后的视频帧
void OpenGLRender::RenderVideoFrame(NativeImage *pImage) {
LOGCATE("OpenGLRender::RenderVideoFrame pImage=%p", pImage);
if(pImage == nullptr || pImage->ppPlane[0] == nullptr)
return;
//加互斥锁,解码线程和渲染线程是 2 个不同的线程,避免数据访问冲突
std::unique_lock<std::mutex> lock(m_Mutex);
if(m_RenderImage.ppPlane[0] == nullptr)
{
NativeImageUtil::AllocNativeImage(&m_RenderImage);
}
NativeImageUtil::CopyNativeImage(pImage, &m_RenderImage);
}
void OpenGLRender::UnInit() {
}
// 设置变换矩阵,控制图像的旋转缩放
void OpenGLRender::UpdateMVPMatrix(int angleX, int angleY, float scaleX, float scaleY)
{
angleX = angleX % 360;
angleY = angleY % 360;
//转化为弧度角
float radiansX = static_cast<float>(MATH_PI / 180.0f * angleX);
float radiansY = static_cast<float>(MATH_PI / 180.0f * angleY);
// Projection matrix
glm::mat4 Projection = glm::ortho(-1.0f, 1.0f, -1.0f, 1.0f, 0.1f, 100.0f);
//glm::mat4 Projection = glm::frustum(-ratio, ratio, -1.0f, 1.0f, 4.0f, 100.0f);
//glm::mat4 Projection = glm::perspective(45.0f,ratio, 0.1f,100.f);
// View matrix
glm::mat4 View = glm::lookAt(
glm::vec3(0, 0, 4), // Camera is at (0,0,1), in World Space
glm::vec3(0, 0, 0), // and looks at the origin
glm::vec3(0, 1, 0) // Head is up (set to 0,-1,0 to look upside-down)
);
// Model matrix
glm::mat4 Model = glm::mat4(1.0f);
Model = glm::scale(Model, glm::vec3(scaleX, scaleY, 1.0f));
Model = glm::rotate(Model, radiansX, glm::vec3(1.0f, 0.0f, 0.0f));
Model = glm::rotate(Model, radiansY, glm::vec3(0.0f, 1.0f, 0.0f));
Model = glm::translate(Model, glm::vec3(0.0f, 0.0f, 0.0f));
m_MVPMatrix = Projection * View * Model;
}
void OpenGLRender::OnSurfaceCreated() {
LOGCATE("OpenGLRender::OnSurfaceCreated");
m_ProgramObj = GLUtils::CreateProgram(vShaderStr, fShaderStr);
if (!m_ProgramObj)
{
LOGCATE("OpenGLRender::OnSurfaceCreated create program fail");
return;
}
glGenTextures(1, &m_TextureId);
glBindTexture(GL_TEXTURE_2D, m_TextureId);
glTexParameterf(GL_TEXTURE_2D, GL_TEXTURE_WRAP_S, GL_CLAMP_TO_EDGE);
glTexParameterf(GL_TEXTURE_2D, GL_TEXTURE_WRAP_T, GL_CLAMP_TO_EDGE);
glTexParameteri(GL_TEXTURE_2D, GL_TEXTURE_MIN_FILTER, GL_LINEAR);
glTexParameteri(GL_TEXTURE_2D, GL_TEXTURE_MAG_FILTER, GL_LINEAR);
glBindTexture(GL_TEXTURE_2D, GL_NONE);
// Generate VBO Ids and load the VBOs with data
glGenBuffers(3, m_VboIds);
glBindBuffer(GL_ARRAY_BUFFER, m_VboIds[0]);
glBufferData(GL_ARRAY_BUFFER, sizeof(verticesCoords), verticesCoords, GL_STATIC_DRAW);
glBindBuffer(GL_ARRAY_BUFFER, m_VboIds[1]);
glBufferData(GL_ARRAY_BUFFER, sizeof(textureCoords), textureCoords, GL_STATIC_DRAW);
glBindBuffer(GL_ELEMENT_ARRAY_BUFFER, m_VboIds[2]);
glBufferData(GL_ELEMENT_ARRAY_BUFFER, sizeof(indices), indices, GL_STATIC_DRAW);
// Generate VAO Id
glGenVertexArrays(1, &m_VaoId);
glBindVertexArray(m_VaoId);
glBindBuffer(GL_ARRAY_BUFFER, m_VboIds[0]);
glEnableVertexAttribArray(0);
glVertexAttribPointer(0, 3, GL_FLOAT, GL_FALSE, 3 * sizeof(GLfloat), (const void *)0);
glBindBuffer(GL_ARRAY_BUFFER, GL_NONE);
glBindBuffer(GL_ARRAY_BUFFER, m_VboIds[1]);
glEnableVertexAttribArray(1);
glVertexAttribPointer(1, 2, GL_FLOAT, GL_FALSE, 2 * sizeof(GLfloat), (const void *)0);
glBindBuffer(GL_ARRAY_BUFFER, GL_NONE);
glBindBuffer(GL_ELEMENT_ARRAY_BUFFER, m_VboIds[2]);
glBindVertexArray(GL_NONE);
UpdateMVPMatrix(0, 0, 1.0f, 1.0f);
}
void OpenGLRender::OnSurfaceChanged(int w, int h) {
LOGCATE("OpenGLRender::OnSurfaceChanged [w, h]=[%d, %d]", w, h);
m_ScreenSize.x = w;
m_ScreenSize.y = h;
glViewport(0, 0, w, h);
glClearColor(1.0f, 1.0f, 1.0f, 1.0f);
}
void OpenGLRender::OnDrawFrame() {
glClear(GL_COLOR_BUFFER_BIT);
if(m_ProgramObj == GL_NONE || m_TextureId == GL_NONE || m_RenderImage.ppPlane[0] == nullptr) return;
LOGCATE("OpenGLRender::OnDrawFrame [w, h]=[%d, %d]", m_RenderImage.width, m_RenderImage.height);
m_FrameIndex++;
//upload RGBA image data
glActiveTexture(GL_TEXTURE0);
glBindTexture(GL_TEXTURE_2D, m_TextureId);
//加互斥锁,解码线程和渲染线程是 2 个不同的线程,避免数据访问冲突
std::unique_lock<std::mutex> lock(m_Mutex);
glTexImage2D(GL_TEXTURE_2D, 0, GL_RGBA, m_RenderImage.width, m_RenderImage.height, 0, GL_RGBA, GL_UNSIGNED_BYTE, m_RenderImage.ppPlane[0]);
lock.unlock();
glBindTexture(GL_TEXTURE_2D, GL_NONE);
// Use the program object
glUseProgram (m_ProgramObj);
glBindVertexArray(m_VaoId);
GLUtils::setMat4(m_ProgramObj, "u_MVPMatrix", m_MVPMatrix);
// Bind the RGBA map
glActiveTexture(GL_TEXTURE0);
glBindTexture(GL_TEXTURE_2D, m_TextureId);
GLUtils::setFloat(m_ProgramObj, "s_TextureMap", 0);
glDrawElements(GL_TRIANGLES, 6, GL_UNSIGNED_SHORT, (const void *)0);
}
// 单例模式,全局只有一个 OpenGLRender
OpenGLRender *OpenGLRender::GetInstance() {
if(s_Instance == nullptr)
{
std::lock_guard<std::mutex> lock(m_Mutex);
if(s_Instance == nullptr)
{
s_Instance = new OpenGLRender();
}
}
return s_Instance;
}
// 释放静态实例
void OpenGLRender::ReleaseInstance() {
if(s_Instance != nullptr)
{
std::lock_guard<std::mutex> lock(m_Mutex);
if(s_Instance != nullptr)
{
delete s_Instance;
s_Instance = nullptr;
}
}
}
OpenGLRender 在 JNI 层的调用。
JNIEXPORT void JNICALL
Java_com_byteflow_learnffmpeg_media_FFMediaPlayer_native_1OnSurfaceCreated(JNIEnv *env,
jclass clazz) {
OpenGLRender::GetInstance()->OnSurfaceCreated();
}
JNIEXPORT void JNICALL
Java_com_byteflow_learnffmpeg_media_FFMediaPlayer_native_1OnSurfaceChanged(JNIEnv *env,
jclass clazz, jint width,
jint height) {
OpenGLRender::GetInstance()->OnSurfaceChanged(width, height);
}
JNIEXPORT void JNICALL
Java_com_byteflow_learnffmpeg_media_FFMediaPlayer_native_1OnDrawFrame(JNIEnv *env, jclass clazz) {
OpenGLRender::GetInstance()->OnDrawFrame();
}

添加视频滤镜
这里又回到了 OpenGL ES 开发领域,对这一块感兴趣的同学可以参考这篇Android OpenGL ES 从入门到精通系统性学习教程。
利用 OpenGL 实现好视频的渲染之后,可以很方便地利用 shader 添加你想要的视频滤镜,这里我们直接可以参考相机滤镜的实现。
黑白滤镜
我们将输出视频帧的一半渲染成经典黑白风格的图像,实现的 shader 如下:
//黑白滤镜
#version 300 es
precision highp float;
in vec2 v_texCoord;
layout(location = 0) out vec4 outColor;
uniform sampler2D s_TextureMap;//采样器
void main()
{
outColor = texture(s_TextureMap, v_texCoord);
if(v_texCoord.x > 0.5) //将输出视频帧的一半渲染成经典黑白风格的图像
outColor = vec4(vec3(outColor.r*0.299 + outColor.g*0.587 + outColor.b*0.114), outColor.a);
}
黑白滤镜的呈现效果:

动态网格
动态网格滤镜是将视频图像分成规则的网格,动态修改网格的边框宽度,实现的 shader 如下:
//dynimic mesh 动态网格
#version 300 es
precision highp float;
in vec2 v_texCoord;
layout(location = 0) out vec4 outColor;
uniform sampler2D s_TextureMap;//采样器
uniform float u_Offset;
uniform vec2 u_TexSize;
void main()
{
vec2 imgTexCoord = v_texCoord * u_TexSize;
float sideLength = u_TexSize.y / 6.0;
float maxOffset = 0.15 * sideLength;
float x = mod(imgTexCoord.x, floor(sideLength));
float y = mod(imgTexCoord.y, floor(sideLength));
float offset = u_Offset * maxOffset;
if(offset <= x
&& x <= sideLength - offset
&& offset <= y
&& y <= sideLength - offset)
{
outColor = texture(s_TextureMap, v_texCoord);
}
else
{
outColor = vec4(1.0, 1.0, 1.0, 1.0);
}
}
动态网格滤镜的渲染过程:
glActiveTexture(GL_TEXTURE0);
glBindTexture(GL_TEXTURE_2D, m_TextureId);
std::unique_lock<std::mutex> lock(m_Mutex);
glTexImage2D(GL_TEXTURE_2D, 0, GL_RGBA, m_RenderImage.width, m_RenderImage.height, 0, GL_RGBA, GL_UNSIGNED_BYTE, m_RenderImage.ppPlane[0]);
lock.unlock();
glBindTexture(GL_TEXTURE_2D, GL_NONE);
//指定着色器程序
glUseProgram (m_ProgramObj);
//绑定 VAO
glBindVertexArray(m_VaoId);
//传入变换矩阵
GLUtils::setMat4(m_ProgramObj, "u_MVPMatrix", m_MVPMatrix);
//绑定纹理
glActiveTexture(GL_TEXTURE0);
glBindTexture(GL_TEXTURE_2D, m_TextureId);
GLUtils::setFloat(m_ProgramObj, "s_TextureMap", 0);
//设置偏移量
float offset = (sin(m_FrameIndex * MATH_PI / 25) + 1.0f) / 2.0f;
GLUtils::setFloat(m_ProgramObj, "u_Offset", offset);
//设置图像尺寸
GLUtils::setVec2(m_ProgramObj, "u_TexSize", vec2(m_RenderImage.width, m_RenderImage.height));
glDrawElements(GL_TRIANGLES, 6, GL_UNSIGNED_SHORT, (const void *)0);
动态网格滤镜的呈现效果:

缩放和旋转
我们在 GLSurfaceView 监听用户的滑动和缩放手势,控制 OpenGLRender 的变换矩阵,从而实现视频图像的旋转和缩放。

本文来自作者投稿,版权归原作者所有。如需转载,请注明出处:https://www.nxrte.com/jishu/17955.html