前文利用 FFmpeg 对 Android Camera2 采集的预览帧先进行渲染,然后利用 OpenGL 添加滤镜,最后将渲染结果进行编码生成 mp4 文件。
本文将利用 Android AudioRecorder 采集 PCM 音频,然后利用 FFmpeg 对其编码生成 aac 文件。
提前预告下,在该系列的下一篇文章将介绍 FFmpeg 同时对 Android Camera 采集的预览帧和 AudioRecorder 采集的音频数据进行编码,生成一个 mp4 文件。

AudioRecorder 使用
这里利用 Android AudioRecorder API 采集音频 PCM 裸数据,然后通过 jni 传递到 Native 层供 FFmpeg 编码使用。
下面代码将 AudioRecoder 封装到线程里,通过接口回调的方式将 PCM 数据传出来,默认采样率为 44.1kHz,双通道立体声,采样格式为 PCM 16 bit 。
public class AudioRecorder extends Thread {
private static final String TAG = "AudioRecorder";
private AudioRecord mAudioRecord = null;
private static final int DEFAULT_SAMPLE_RATE = 44100;
private static final int DEFAULT_CHANNEL_LAYOUT = AudioFormat.CHANNEL_IN_STEREO;
private static final int DEFAULT_SAMPLE_FORMAT = AudioFormat.ENCODING_PCM_16BIT;
private final AudioRecorderCallback mRecorderCallback;
public AudioRecorder(AudioRecorderCallback callback) {
this.mRecorderCallback = callback;
}
@Override
public void run() {
final int mMinBufferSize = AudioRecord.getMinBufferSize(DEFAULT_SAMPLE_RATE, DEFAULT_CHANNEL_LAYOUT, DEFAULT_SAMPLE_FORMAT);
Log.d(TAG, "run() called mMinBufferSize=" + mMinBufferSize);
mAudioRecord = new AudioRecord(android.media.MediaRecorder.AudioSource.MIC, DEFAULT_SAMPLE_RATE, DEFAULT_CHANNEL_LAYOUT, DEFAULT_SAMPLE_FORMAT, mMinBufferSize);
try {
mAudioRecord.startRecording();
} catch (IllegalStateException e) {
mRecorderCallback.onError(e.getMessage() + " [startRecording failed]");
return;
}
byte[] sampleBuffer = new byte[4096];
try {
while (!Thread.currentThread().isInterrupted()) {
int result = mAudioRecord.read(sampleBuffer, 0, 4096);
if (result > 0) {
mRecorderCallback.onAudioData(sampleBuffer, result);
}
}
} catch (Exception e) {
mRecorderCallback.onError(e.getMessage());
}
mAudioRecord.release();
mAudioRecord = null;
}
public interface AudioRecorderCallback {
void onAudioData(byte[] data, int dataSize);
void onError(String msg);
}
}
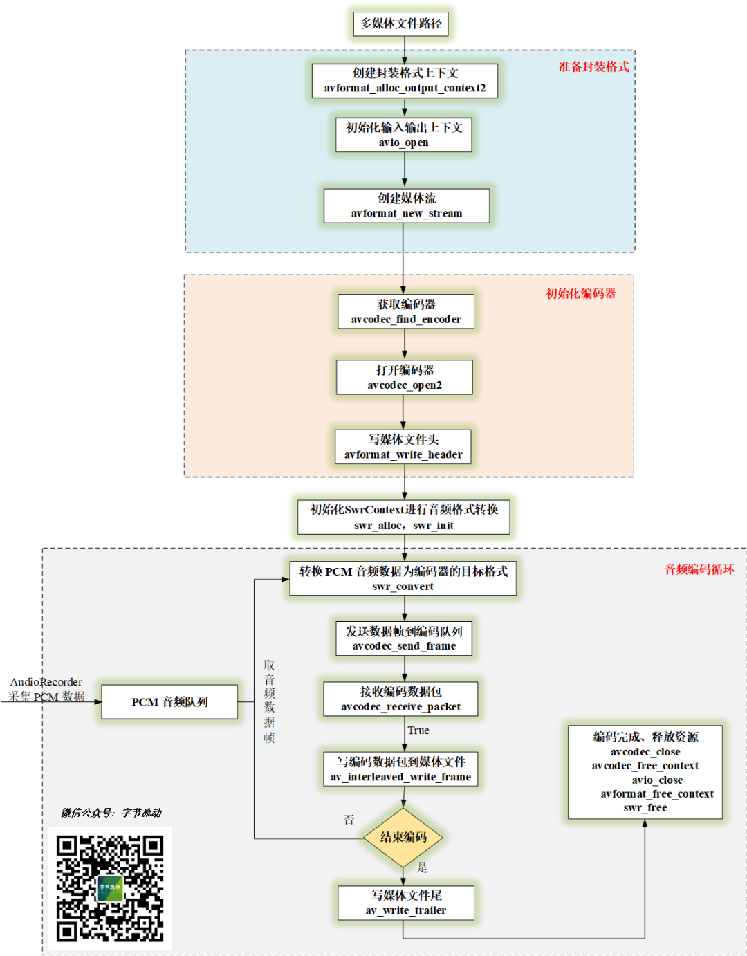
音频编码流程
音频的编码流程与视频编码流程基本上一致,为了更加清楚地展示流程,也画了一张流程图如下图所示。

AudioRecoder 采集的 PCM 音频放入音频队列中,子线程音频编码循环不断从队列中取数据进行编码,最后将编码数据写入媒体文件。
FFmpeg 两种采样格式
由于新的 FFmpeg 版本不再支持对 AV_SAMPLE_FMT_S16 采样格式的音频数据进行编码,需要利用 swr_convert 将格式转换为 AV_SAMPLE_FMT_FLTP ,而 AV_SAMPLE_FMT_S16 就是 AudioRecorder 的 AudioFormat.ENCODING_PCM_16BIT 。
两种采样格式的特点:
-
AV_SAMPLE_FMT_S16 位宽 16 bit , short 型,取值范围 [-32767, 32767];
-
AV_SAMPLE_FMT_FLTP 位宽 32 bit , float 型,取值范围 [-1.0, 1.0];
可以看出单声道两者只是取值范围上的差别,双声道的话两者还有存储结构上的差异。
双声道 AV_SAMPLE_FMT_S16 和 AV_SAMPLE_FMT_FLTP 格式结构

从图中可以看出,双声道 AV_SAMPLE_FMT_S16 类型左右声道数据交叉存储,而双声道 AV_SAMPLE_FMT_FLTP 类型左右声道各存储在一个 planer ,熟悉 YUV 格式的同学可以看出这种排布方式有点像 YUV420SP 和 YUV420P 。
swresample 库的 swr_convert 函数,网上看到经常有人用错,这里简单介绍下:
/** Convert audio.
* @param s allocated Swr context, with parameters set
* @param out output buffers, only the first one need be set in case of packed audio
* @param out_count amount of space available for output in samples per channel
* @param in input buffers, only the first one need to be set in case of packed audio
* @param in_count number of input samples available in one channel
*
* @return number of samples output per channel, negative value on error
*/
int swr_convert(struct SwrContext *s, uint8_t **out, int out_count,
const uint8_t **in , int in_count);
其中 in_count 和 out_count 表示的是输入和输出每个声道的样本数量,而不是 2 个声道总的样本数,比如采集一坨 4096 字节的双声道 AV_SAMPLE_FMT_S16 数据,那么它每个通道的样本数量是 4096 / 2(双声道) / 2(16 bits) = 1024 。
另外 AVFrame 中的 nb_samples 表示的也是每个声道的样本数量。
swr_convert 的使用:
// audioFrame->data 表示双声道 AV_SAMPLE_FMT_S16 数据
int result = swr_convert(recorder->m_swrCtx, pFrame->data, pFrame->nb_samples, (const uint8_t **) &(audioFrame->data), audioFrame->dataSize / 4);
// result 数量一般等于 in_count , 小于 0 时表示转换失败。
代码实现
FFmpeg 编码音频数据跟编码视频数据实现一样,Android AudioRecorder 通过 jni 将 PCM 数据传递到 Native 层队列中,供 FFmpeg 编码使用。
extern "C"
JNIEXPORT void JNICALL
Java_com_byteflow_learnffmpeg_media_MediaRecorderContext_native_1OnAudioData(JNIEnv *env,
jobject thiz,
jbyteArray data,
jint size) {
int len = env->GetArrayLength (data);
unsigned char* buf = new unsigned char[len];
env->GetByteArrayRegion(data, 0, len, reinterpret_cast<jbyte*>(buf));
MediaRecorderContext *pContext = MediaRecorderContext::GetContext(env, thiz);
if(pContext) pContext->OnAudioData(buf, len);
delete[] buf;
}
为了方便读者 demo ,现在把 FFmpeg 编码音频的实现也放到一个单独的类中来实现。
class SingleAudioRecorder {
public:
SingleAudioRecorder(const char *outUrl, int sampleRate, int channelLayout, int sampleFormat);
~SingleAudioRecorder();
//开始录制
int StartRecord();
//接收音频数据
int OnFrame2Encode(AudioFrame *inputFrame);
//停止录制
int StopRecord();
private:
//编码循环
static void StartAACEncoderThread(SingleAudioRecorder *context);
//编码一帧的函数
int EncodeFrame(AVFrame *pFrame);
private:
ThreadSafeQueue<AudioFrame *> m_frameQueue;
char m_outUrl[1024] = {0};
int m_frameIndex = 0;
int m_sampleRate;
int m_channelLayout;
int m_sampleFormat;
AVPacket m_avPacket;
AVFrame *m_pFrame = nullptr;
uint8_t *m_pFrameBuffer = nullptr;
int m_frameBufferSize;
AVCodec *m_pCodec = nullptr;
AVStream *m_pStream = nullptr;
AVCodecContext *m_pCodecCtx = nullptr;
AVFormatContext *m_pFormatCtx = nullptr;
SwrContext *m_swrCtx = nullptr;
thread *m_encodeThread = nullptr;
volatile int m_exit = 0;
};
SingleAudioRecorder 在一个线程里开启编码循环,不断地从音频队列中取数据进行编码。
//编码循环
void SingleAudioRecorder::StartAACEncoderThread(SingleAudioRecorder *recorder) {
LOGCATE("SingleAudioRecorder::StartAACEncoderThread start");
while (!recorder->m_exit || !recorder->m_frameQueue.Empty())
{
if(recorder->m_frameQueue.Empty()) {
//队列为空,休眠等待
usleep(10 * 1000);
continue;
}
AudioFrame *audioFrame = recorder->m_frameQueue.Pop();
AVFrame *pFrame = recorder->m_pFrame;
//音频采样格式转换
int result = swr_convert(recorder->m_swrCtx, pFrame->data, pFrame->nb_samples, (const uint8_t **) &(audioFrame->data), audioFrame->dataSize / 4);
LOGCATE("SingleAudioRecorder::StartAACEncoderThread result=%d", result);
if(result >= 0) {
pFrame->pts = recorder->m_frameIndex++;
recorder->EncodeFrame(pFrame);
}
delete audioFrame;
}
LOGCATE("SingleAudioRecorder::StartAACEncoderThread end");
}
//编码一帧的函数
int SingleAudioRecorder::EncodeFrame(AVFrame *pFrame) {
LOGCATE("SingleAudioRecorder::EncodeFrame pFrame->nb_samples=%d", pFrame != nullptr ? pFrame->nb_samples : 0);
int result = 0;
result = avcodec_send_frame(m_pCodecCtx, pFrame);
if(result < 0)
{
LOGCATE("SingleAudioRecorder::EncodeFrame avcodec_send_frame fail. ret=%d", result);
return result;
}
while(!result) {
result = avcodec_receive_packet(m_pCodecCtx, &m_avPacket);
if (result == AVERROR(EAGAIN) || result == AVERROR_EOF) {
return 0;
} else if (result < 0) {
LOGCATE("SingleAudioRecorder::EncodeFrame avcodec_receive_packet fail. ret=%d", result);
return result;
}
LOGCATE("SingleAudioRecorder::EncodeFrame frame pts=%ld, size=%d", m_avPacket.pts, m_avPacket.size);
m_avPacket.stream_index = m_pStream->index;
av_interleaved_write_frame(m_pFormatCtx, &m_avPacket);
av_packet_unref(&m_avPacket);
}
return 0;
}
完整的实现代码可以参考项目:
https://github.com/githubhaohao/LearnFFmpeg
进技术交流群,添加我的微信:Byte-Flow
本文来自作者投稿,版权归原作者所有。如需转载,请注明出处:https://www.nxrte.com/jishu/18076.html