
本文将利用 FFmpeg 对一个 Mp4 文件的视频流进行解码,然后使用 libswscale 将解码后的 YUV 帧转换为 RGBA 帧,最后使用 ANativeWindow 进行渲染.
FFmpeg 视频解码
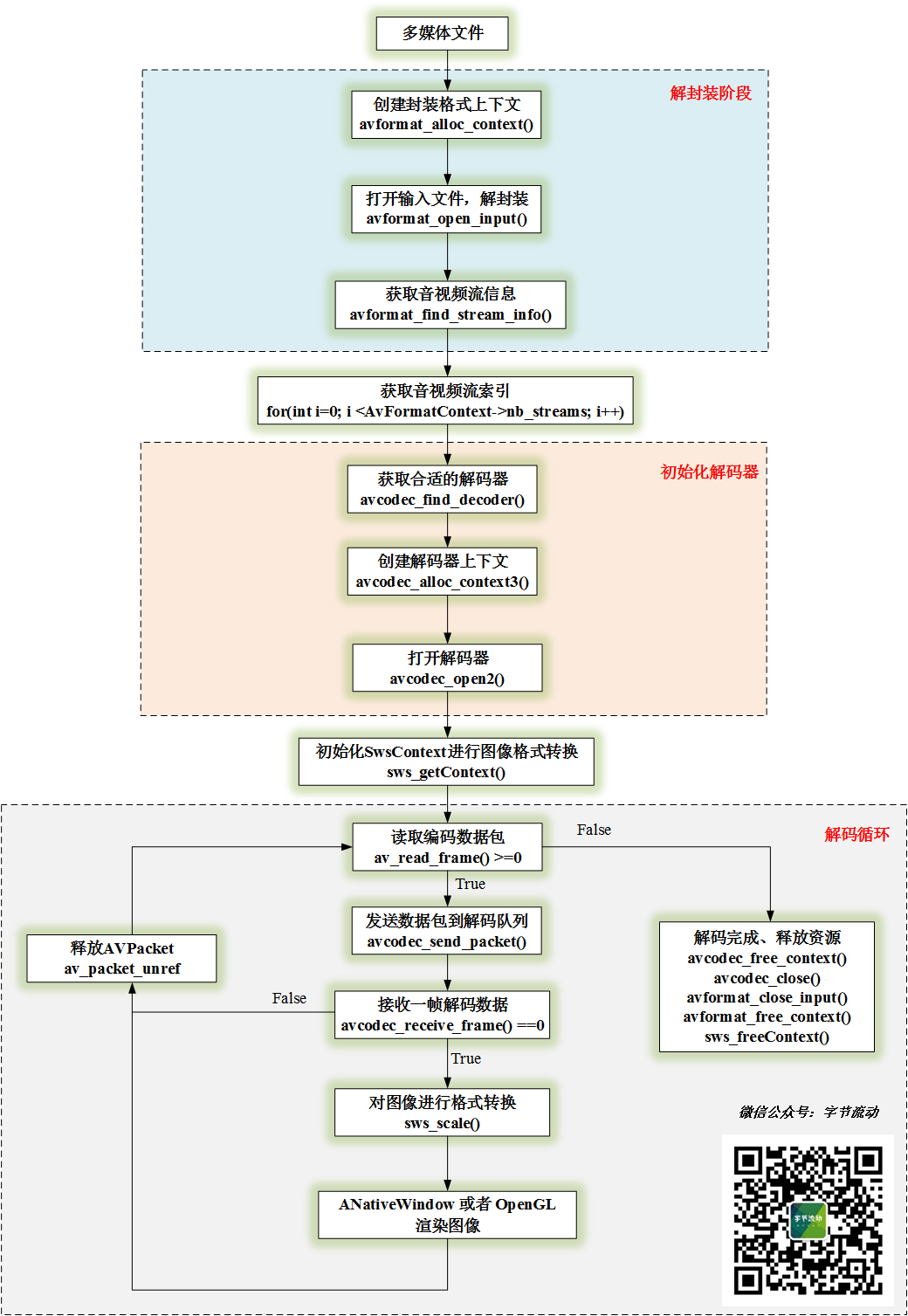
参考雷霄骅博士的音视频处理流程图,我们大概了解了本节的处理流程:(Mp4文件)解协议->解封装->视频解码->缩放或格式转换->渲染。

雷霄骅博士的音视频处理流程图关于 FFmpeg 需要了解的几个结构体:
- AVFormatContext:解封装功能的结构体,包含文件名、音视频流、时长、比特率等信息;
- AVCodecContext:编解码器上下文,编码和解码时必须用到的结构体,包含编解码器类型、视频宽高、音频通道数和采样率等信息;
- AVCodec:存储编解码器信息的结构体;
- AVStream:存储音频或视频流信息的结构体;
- AVPacket:存储音频或视频编码数据;
- AVFrame:存储音频或视频解码数据(原始数据)。
FFmpeg 视频解码和渲染流程:

FFmpeg 视频解码代码实现流程:
//1.创建封装格式上下文
m_AVFormatContext = avformat_alloc_context();
//2.打开输入文件,解封装
if(avformat_open_input(&m_AVFormatContext, m_Url, NULL, NULL) != 0)
{
LOGCATE("DecoderBase::InitFFDecoder avformat_open_input fail.");
break;
}
//3.获取音视频流信息
if(avformat_find_stream_info(m_AVFormatContext, NULL) < 0) {
LOGCATE("DecoderBase::InitFFDecoder avformat_find_stream_info fail.");
break;
}
//4.获取音视频流索引
for(int i=0; i < m_AVFormatContext->nb_streams; i++) {
if(m_AVFormatContext->streams[i]->codecpar->codec_type == m_MediaType) {
m_StreamIndex = i;
break;
}
}
if(m_StreamIndex == -1) {
LOGCATE("DecoderBase::InitFFDecoder Fail to find stream index.");
break;
}
//5.获取解码器参数
AVCodecParameters *codecParameters = m_AVFormatContext->streams[m_StreamIndex]->codecpar;
//6.根据 codec_id 获取解码器
m_AVCodec = avcodec_find_decoder(codecParameters->codec_id);
if(m_AVCodec == nullptr) {
LOGCATE("DecoderBase::InitFFDecoder avcodec_find_decoder fail.");
break;
}
//7.创建解码器上下文
m_AVCodecContext = avcodec_alloc_context3(m_AVCodec);
if(avcodec_parameters_to_context(m_AVCodecContext, codecParameters) != 0) {
LOGCATE("DecoderBase::InitFFDecoder avcodec_parameters_to_context fail.");
break;
}
//8.打开解码器
result = avcodec_open2(m_AVCodecContext, m_AVCodec, NULL);
if(result < 0) {
LOGCATE("DecoderBase::InitFFDecoder avcodec_open2 fail. result=%d", result);
break;
}
//9.创建存储编码数据和解码数据的结构体
m_Packet = av_packet_alloc(); //创建 AVPacket 存放编码数据
m_Frame = av_frame_alloc(); //创建 AVFrame 存放解码后的数据
//10.解码循环
while (av_read_frame(m_AVFormatContext, m_Packet) >= 0) { //读取帧
if (m_Packet->stream_index == m_StreamIndex) {
if (avcodec_send_packet(m_AVCodecContext, m_Packet) != 0) { //视频解码
return -1;
}
while (avcodec_receive_frame(m_AVCodecContext, m_Frame) == 0) {
//获取到 m_Frame 解码数据,在这里进行格式转换,然后进行渲染,下一节介绍 ANativeWindow 渲染过程
}
}
av_packet_unref(m_Packet); //释放 m_Packet 引用,防止内存泄漏
}
//11.释放资源,解码完成
if(m_Frame != nullptr) {
av_frame_free(&m_Frame);
m_Frame = nullptr;
}
if(m_Packet != nullptr) {
av_packet_free(&m_Packet);
m_Packet = nullptr;
}
if(m_AVCodecContext != nullptr) {
avcodec_close(m_AVCodecContext);
avcodec_free_context(&m_AVCodecContext);
m_AVCodecContext = nullptr;
m_AVCodec = nullptr;
}
if(m_AVFormatContext != nullptr) {
avformat_close_input(&m_AVFormatContext);
avformat_free_context(m_AVFormatContext);
m_AVFormatContext = nullptr;
}
ANativeWindow 渲染
每一种操作系统都定义了自己的窗口系统,而 ANativeWindow 就是 Android 的本地窗口,在 Android Java 层,Surface 又继承于 ANativeWindow 。
实际上 Surface 是 ANativeWindow 的具体实现,所以一个 ANativeWindow 表示的就是一块屏幕缓冲区。
我们要渲染一帧图像,只需要将图像数据刷进 ANativeWindow 所表示的屏幕缓冲区即可。
enum {
// NOTE: these values must match the values from graphics/common/x.x/types.hal
/** Red: 8 bits, Green: 8 bits, Blue: 8 bits, Alpha: 8 bits. **/
WINDOW_FORMAT_RGBA_8888 = AHARDWAREBUFFER_FORMAT_R8G8B8A8_UNORM,
/** Red: 8 bits, Green: 8 bits, Blue: 8 bits, Unused: 8 bits. **/
WINDOW_FORMAT_RGBX_8888 = AHARDWAREBUFFER_FORMAT_R8G8B8X8_UNORM,
/** Red: 5 bits, Green: 6 bits, Blue: 5 bits. **/
WINDOW_FORMAT_RGB_565 = AHARDWAREBUFFER_FORMAT_R5G6B5_UNORM,
};
需要注意的是 ANativeWindow 仅支持 RGB 类型的图像数据,所以我们还需要利用 libswscale 库将解码后的 YUV 数据转成 RGB 。
利用 libswscale 库将对图像进行格式转换,有如下几个步骤:
//1. 分配存储 RGB 图像的 buffer
m_VideoWidth = m_AVCodecContext->width;
m_VideoHeight = m_AVCodecContext->height;
m_RGBAFrame = av_frame_alloc();
//计算 Buffer 的大小
int bufferSize = av_image_get_buffer_size(AV_PIX_FMT_RGBA, m_VideoWidth, m_VideoHeight, 1);
//为 m_RGBAFrame 分配空间
m_FrameBuffer = (uint8_t *) av_malloc(bufferSize * sizeof(uint8_t));
av_image_fill_arrays(m_RGBAFrame->data, m_RGBAFrame->linesize, m_FrameBuffer, AV_PIX_FMT_RGBA,
m_VideoWidth, m_VideoHeight, 1);
//2. 获取转换的上下文
m_SwsContext = sws_getContext(m_VideoWidth, m_VideoHeight, m_AVCodecContext->pix_fmt,
m_RenderWidth, m_RenderHeight, AV_PIX_FMT_RGBA,
SWS_FAST_BILINEAR, NULL, NULL, NULL);
//3. 格式转换
sws_scale(m_SwsContext, frame->data, frame->linesize, 0, m_VideoHeight, m_RGBAFrame->data, m_RGBAFrame->linesize);
//4. 释放资源
if(m_RGBAFrame != nullptr) {
av_frame_free(&m_RGBAFrame);
m_RGBAFrame = nullptr;
}
if(m_FrameBuffer != nullptr) {
free(m_FrameBuffer);
m_FrameBuffer = nullptr;
}
if(m_SwsContext != nullptr) {
sws_freeContext(m_SwsContext);
m_SwsContext = nullptr;
}
我们拿到了 RGBA 格式的图像,可以利用 ANativeWindow 进行渲染了。
//1. 利用 Java 层 SurfaceView 传下来的 Surface 对象,获取 ANativeWindow
m_NativeWindow = ANativeWindow_fromSurface(env, surface);
//2. 设置渲染区域和输入格式
ANativeWindow_setBuffersGeometry(m_NativeWindow, m_VideoWidth,
m_VideoHeight, WINDOW_FORMAT_RGBA_8888);
//3. 渲染
ANativeWindow_Buffer m_NativeWindowBuffer;
//锁定当前 Window ,获取屏幕缓冲区 Buffer 的指针
ANativeWindow_lock(m_NativeWindow, &m_NativeWindowBuffer, nullptr);
uint8_t *dstBuffer = static_cast<uint8_t *>(m_NativeWindowBuffer.bits);
int srcLineSize = m_RGBAFrame->linesize[0];//输入图的步长(一行像素有多少字节)
int dstLineSize = m_NativeWindowBuffer.stride * 4;//RGBA 缓冲区步长
for (int i = 0; i < m_VideoHeight; ++i) {
//一行一行地拷贝图像数据
memcpy(dstBuffer + i * dstLineSize, m_FrameBuffer + i * srcLineSize, srcLineSize);
}
//解锁当前 Window ,渲染缓冲区数据
ANativeWindow_unlockAndPost(m_NativeWindow);
//4. 释放 ANativeWindow
if(m_NativeWindow)
ANativeWindow_release(m_NativeWindow);
以上就是 FFmpeg + ANativeWindow 实现视频解码播放的整个过程。

参考
雷霄骅 CSDN 博客 https://blog.csdn.net/leixiaohua1020
本文来自作者投稿,版权归原作者所有。如需转载,请注明出处:https://www.nxrte.com/jishu/17927.html