本文分享从零开始搭建一个轻量级的IM服务端,搭建的IM服务端实现以下功能:
- 一对一的文本消息、文件消息通信
- 每个消息有“已发送”/“已送达”/“已读”回执
- 存储离线消息
- 支持用户登录,好友关系等基本功能。
- 能够方便地水平扩展
构建IM服务端,涵盖了很多后端必备知识:
- rpc通信
- 数据库
- 缓存
- 消息队列
- 分布式、高并发的架构设计
- docker部署
消息通信之文本消息
我们先从最简单的特性开始实现:一个普通消息的发送
消息格式如下:
message ChatMsg{
id = 1;
//消息id
fromId = Alice
//发送者userId
destId = Bob
//接收者userId
msgBody = hello
//消息体
}

如上图,我们现在有两个用户:Alice和Bob连接到了服务器,当Alice发送消息message(hello)给Bob,服务端接收到消息,根据消息的destId进行转发,转发给Bob。
发送回执
那我们要怎么来实现回执的发送呢?
我们定义一种回执数据格式ACK,MsgType有三种,分别是sent(已发送),delivered(已送达), read(已读):
message AckMsg {
id;
//消息id
fromId;
//发送者id
destId;
//接收者id
msgType;
//消息类型
ackMsgId;
//确认的消息id
}
enum MsgType {
DELIVERED;
READ;
}
当服务端接受到Alice发来的消息时:
1.向Alice发送一个sent(hello)表示消息已经被发送到服务器。
message AckMsg {
id = 2;
fromId = Alice;
destId = Bob;
msgType = SENT;
ackMsgId = 1;
}

2.服务器把hello转发给Bob后,立刻向Alice发送delivered(hello)表示消息已经发送给Bob。
message AckMsg {
id = 3;
fromId = Bob;
destId = Alice;
msgType = DELIVERED;
ackMsgId = 1;
}

3.Bob阅读消息后,客户端向服务器发送read(hello)表示消息已读
message AckMsg {
id = 4;
fromId = Bob;
destId = Alice;
msgType = READ;
ackMsgId = 1;
}
这个消息会像一个普通聊天消息一样被服务器处理,最终发送给Alice。

在服务器这里不区分ChatMsg和AckMsg,处理过程都是一样的:解析消息的destId并进行转发。
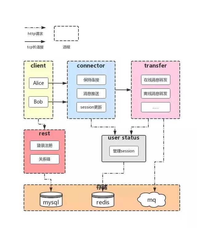
水平扩展
当用户量越来越大,必然需要增加服务器的数量,用户的连接被分散在不同的机器上。此时,就需要存储用户连接在哪台机器上。
我们引入一个新的模块来管理用户的连接信息。
管理用户状态

模块叫做user status,共有三个接口:

这样我们就能够对用户连接状态进行管理了,具体的实现应考虑服务的用户量、期望性能等进行实现。
此处我们使用redis来实现,将userId和connectorId的关系以key-value的形式存储。
消息转发
除此之外,还需要一个模块在不同的机器上转发消息,如下结构:

此时我们的服务被拆分成了connector和transfer两个模块,connector模块用于维持用户的长链接,而transfer的作用是将消息在多个connector之间转发。
现在Alice和Bob连接到了两台connector上,那么消息要如何传递呢?
1.Alice上线,连接到机器[1]上时
- 将Alice和它的连接存入内存中。
- 调用user status的online方法记录Alice上线。
2.Alice发送了一条消息给Bob
- 机器[1]收到消息后,解析destId,在内存中查找是否有Bob。
- 如果没有,代表Bob未连接到这台机器,则转发给transfer。
3.transfer调用user status的getConnectorId(Bob)方法找到Bob所连接的connector,返回机器[2],则转发给机器[2]。
流程图:

总结:
- 引入user status模块管理用户连接,transfer模块在不同的机器之间转发,使服务可以水平扩展。
- 为了满足实时转发,transfer需要和每台connector机器都保持长链接。
离线消息
如果用户当前不在线,就必须把消息持久化下来,等待用户下次上线再推送,这里使用mysql存储离线消息。
为了方便地水平扩展,我们使用消息队列进行解耦。
- transfer接收到消息后如果发现用户不在线,就发送给消息队列入库。
- 用户登录时,服务器从库里拉取离线消息进行推送。
用户登录、好友关系
用户的注册登录、账户管理、好友关系链等功能更适合使用http协议,因此我们将这个模块做成一个restful服务,对外暴露http接口供客户端调用。
至此服务端的基本架构就完成了:

总结
以上就是这篇博客的所有内容,本篇帮大家构建了IM服务端的架构,但还有很多细节需要我们去思考,例如:
- 如何保证消息的顺序和唯一
- 多个设备在线如何保证消息一致性
- 如何处理消息发送失败
- 消息的安全性
- 如果要存储聊天记录要怎么做
- 数据库分表分库
- 服务高可用
- ……
作者:编程仔日常
版权声明:本文内容转自互联网,本文观点仅代表作者本人。本站仅提供信息存储空间服务,所有权归原作者所有。如发现本站有涉嫌抄袭侵权/违法违规的内容, 请发送邮件至1393616908@qq.com 举报,一经查实,本站将立刻删除。