
本文将利用 FFmpeg 对一个 Mp4 文件的音频流进行解码,然后使用 libswresample 将解码后的 PCM 音频数据转换为目标格式的数据,最后利用 OpenSLES 进行播放。
FFmpeg 音频解码
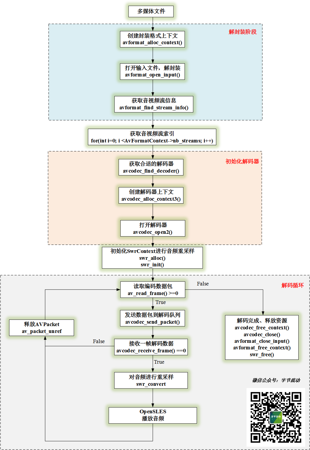
旧文中,我们已经对视频解码流程进行了详细的介绍,一个多媒体文件(Mp4)一般包含一个音频流和一个视频流,而FFmpeg 对音频流和视频流的解码流程一致。因此,本节将不再对音频解码流程进行赘述。
类似于视频流的处理,音频流的处理流程为:(Mp4文件)解协议->解封装->音频解码->重采样->播放。

这里面有反复提到重采样,类似于视频图像的转码,因为显示器最终显示的是 RGB 数据,这个一点比较好理解,那么为什么要对解码的音频数据进行重采样呢?
一般采集音频时会有多种采样率可以选择,当该采样率与音频设备驱动的固定采样率不符时,就会导致变声或者音频出现快放慢放效果。
此时就需要用到重采样来确保音频采样率和设备驱动采样率一致,使音频正确播放。
利用 libswresample 库将对音频进行重采样,有如下几个步骤:
//1. 生成 resample 上下文,设置输入和输出的通道数、采样率以及采样格式,初始化上下文
m_SwrContext = swr_alloc();
av_opt_set_int(m_SwrContext, "in_channel_layout", codeCtx->channel_layout, 0);
av_opt_set_int(m_SwrContext, "out_channel_layout", AUDIO_DST_CHANNEL_LAYOUT, 0);
av_opt_set_int(m_SwrContext, "in_sample_rate", codeCtx->sample_rate, 0);
av_opt_set_int(m_SwrContext, "out_sample_rate", AUDIO_DST_SAMPLE_RATE, 0);
av_opt_set_sample_fmt(m_SwrContext, "in_sample_fmt", codeCtx->sample_fmt, 0);
av_opt_set_sample_fmt(m_SwrContext, "out_sample_fmt", DST_SAMPLT_FORMAT, 0);
swr_init(m_SwrContext);
//2. 申请输出 Buffer
m_nbSamples = (int)av_rescale_rnd(NB_SAMPLES, AUDIO_DST_SAMPLE_RATE, codeCtx->sample_rate, AV_ROUND_UP);
m_BufferSize = av_samples_get_buffer_size(NULL, AUDIO_DST_CHANNEL_COUNTS,m_nbSamples, DST_SAMPLT_FORMAT, 1);
m_AudioOutBuffer = (uint8_t *) malloc(m_BufferSize);
//3. 重采样,frame 为解码帧
int result = swr_convert(m_SwrContext, &m_AudioOutBuffer, m_BufferSize / 2, (const uint8_t **) frame->data, frame->nb_samples);
if (result > 0 ) {
//play
}
//4. 释放资源
if(m_AudioOutBuffer) {
free(m_AudioOutBuffer);
m_AudioOutBuffer = nullptr;
}
if(m_SwrContext) {
swr_free(&m_SwrContext);
m_SwrContext = nullptr;
}
OpenSLES 播放音频
OpenSL ES 全称为:Open Sound Library for Embedded Systems,是一个针对嵌入式系统的开放硬件音频加速库,支持音频的采集和播放,它提供了一套高性能、低延迟的音频功能实现方法。
并且实现了软硬件音频性能的跨平台部署,大大降低了上层处理音频应用的开发难度。
OpenSL ES 是基于 c 语言实现的,但其提供的接口是采用面向对象的方式实现,OpenSL ES 的大多数 API 是通过对象来调用的。
Object 和 Interface OpenSL ES 中的两大基本概念,可以类比为 Java 中的对象和接口。在 OpenSL ES 中, 每个 Object 可以存在一系列的 Interface ,并且为每个对象都提供了一系列的基本操作,如 Realize,GetState,Destroy 等。
重要的一点,只有通过 GetInterface 方法拿到 Object 的 Interface ,才能使用 Object 提供的功能。
Audio 引擎对象和接口
Audio 引擎对象和接口,即 Engine Object 和 SLEngineItf Interface 。Engine Object 的主要功能是管理 Audio Engine 的生命周期,提供引擎对象的管理接口。引擎对象的使用方法如下:
SLresult result;
// 创建引擎对象
result = slCreateEngine(&engineObject, 0, NULL, 0, NULL, NULL);
assert(SL_RESULT_SUCCESS == result);
(void)result;
// 实例化
result = (*engineObject)->Realize(engineObject, SL_BOOLEAN_FALSE);
assert(SL_RESULT_SUCCESS == result);
(void)result;
// 获取引擎对象接口
result = (*engineObject)->GetInterface(engineObject, SL_IID_ENGINE, &engineEngine);
assert(SL_RESULT_SUCCESS == result);
(void)result;
// 释放引擎对象的资源
result = (*engineObject)->Destroy(engineObject, SL_BOOLEAN_FALSE);
assert(SL_RESULT_SUCCESS == result);
(void)result;
SLRecordItf 和 SLPlayItf
SLRecordItf 和 SLPlayItf 分别抽象多媒体功能 recorder 和 player ,通过 SLEngineItf 的 CreateAudioPlayer 和 CreateAudioRecorder 方法分别创建 player 和 recorder 对象实例。
// 创建 audio recorder 对象
result = (*engineEngine)->CreateAudioRecorder(engineEngine, &recorderObject , &recSource, &dataSink,
NUM_RECORDER_EXPLICIT_INTERFACES, iids, required);
// 创建 audio player 对象
SLresult result = (*engineEngine)->CreateAudioPlayer(
engineEngine,
&audioPlayerObject,
&dataSource,
&dataSink,
1,
interfaceIDs,
requiredInterfaces
);
SLDataSource 和 SLDataSink
OpenSL ES 中的 SLDataSource 和 SLDataSink 结构体,主要用于构建 audio player 和 recorder 对象,其中 SLDataSource 表示音频数据来源的信息,SLDataSink 表示音频数据输出信息。
// 数据源简单缓冲队列定位器
SLDataLocator_AndroidSimpleBufferQueue dataSou
SL_DATALOCATOR_ANDROIDSIMPLEBUFFERQUEU
1
};
// PCM 数据源格式
SLDataFormat_PCM dataSourceFormat = {
SL_DATAFORMAT_PCM, // 格式类型
wav_get_channels(wav), // 通道数
wav_get_rate(wav) * 1000, //采样率
wav_get_bits(wav), // 位宽
wav_get_bits(wav),
SL_SPEAKER_FRONT_CENTER, // 通道屏蔽
SL_BYTEORDER_LITTLEENDIAN // 字节顺序(大小端序)
};
// 数据源
SLDataSource dataSource = {
&dataSourceLocator,
&dataSourceFormat
};
// 针对数据接收器的输出混合定位器(混音器)
SLDataLocator_OutputMix dataSinkLocator = {
SL_DATALOCATOR_OUTPUTMIX, // 定位器类型
outputMixObject // 输出混合
};
// 输出
SLDataSink dataSink = {
&dataSinkLocator, // 定位器
0,
};
OpenSL ES Recorder 和 Player 功能构建


Audio Player 的 Data Source 也可以是本地存储或缓存的音频数据,以上图片来自于 Jhuster 的博客。
由于本文只介绍音频的解码播放,下面的代码仅展示 OpenSLES Audio Player 播放音频的过程。
//OpenSLES 渲染器初始化
void OpenSLRender::Init() {
LOGCATE("OpenSLRender::Init");
int result = -1;
do {
//创建并初始化引擎对象
result = CreateEngine();
if(result != SL_RESULT_SUCCESS)
{
LOGCATE("OpenSLRender::Init CreateEngine fail. result=%d", result);
break;
}
//创建并初始化混音器
result = CreateOutputMixer();
if(result != SL_RESULT_SUCCESS)
{
LOGCATE("OpenSLRender::Init CreateOutputMixer fail. result=%d", result);
break;
}
//创建并初始化播放器
result = CreateAudioPlayer();
if(result != SL_RESULT_SUCCESS)
{
LOGCATE("OpenSLRender::Init CreateAudioPlayer fail. result=%d", result);
break;
}
//设置播放状态
(*m_AudioPlayerPlay)->SetPlayState(m_AudioPlayerPlay, SL_PLAYSTATE_PLAYING);
//激活回调接口
AudioPlayerCallback(m_BufferQueue, this);
} while (false);
if(result != SL_RESULT_SUCCESS) {
LOGCATE("OpenSLRender::Init fail. result=%d", result);
UnInit();
}
}
int OpenSLRender::CreateEngine() {
SLresult result = SL_RESULT_SUCCESS;
do {
result = slCreateEngine(&m_EngineObj, 0, nullptr, 0, nullptr, nullptr);
if(result != SL_RESULT_SUCCESS)
{
LOGCATE("OpenSLRender::CreateEngine slCreateEngine fail. result=%d", result);
break;
}
result = (*m_EngineObj)->Realize(m_EngineObj, SL_BOOLEAN_FALSE);
if(result != SL_RESULT_SUCCESS)
{
LOGCATE("OpenSLRender::CreateEngine Realize fail. result=%d", result);
break;
}
result = (*m_EngineObj)->GetInterface(m_EngineObj, SL_IID_ENGINE, &m_EngineEngine);
if(result != SL_RESULT_SUCCESS)
{
LOGCATE("OpenSLRender::CreateEngine GetInterface fail. result=%d", result);
break;
}
} while (false);
return result;
}
int OpenSLRender::CreateOutputMixer() {
SLresult result = SL_RESULT_SUCCESS;
do {
const SLInterfaceID mids[1] = {SL_IID_ENVIRONMENTALREVERB};
const SLboolean mreq[1] = {SL_BOOLEAN_FALSE};
result = (*m_EngineEngine)->CreateOutputMix(m_EngineEngine, &m_OutputMixObj, 1, mids, mreq);
if(result != SL_RESULT_SUCCESS)
{
LOGCATE("OpenSLRender::CreateOutputMixer CreateOutputMix fail. result=%d", result);
break;
}
result = (*m_OutputMixObj)->Realize(m_OutputMixObj, SL_BOOLEAN_FALSE);
if(result != SL_RESULT_SUCCESS)
{
LOGCATE("OpenSLRender::CreateOutputMixer CreateOutputMix fail. result=%d", result);
break;
}
} while (false);
return result;
}
int OpenSLRender::CreateAudioPlayer() {
SLDataLocator_AndroidSimpleBufferQueue android_queue = {SL_DATALOCATOR_ANDROIDSIMPLEBUFFERQUEUE, 2};
SLDataFormat_PCM pcm = {
SL_DATAFORMAT_PCM,//format type
(SLuint32)2,//channel count
SL_SAMPLINGRATE_44_1,//44100hz
SL_PCMSAMPLEFORMAT_FIXED_16,// bits per sample
SL_PCMSAMPLEFORMAT_FIXED_16,// container size
SL_SPEAKER_FRONT_LEFT | SL_SPEAKER_FRONT_RIGHT,// channel mask
SL_BYTEORDER_LITTLEENDIAN // endianness
};
SLDataSource slDataSource = {&android_queue, &pcm};
SLDataLocator_OutputMix outputMix = {SL_DATALOCATOR_OUTPUTMIX, m_OutputMixObj};
SLDataSink slDataSink = {&outputMix, nullptr};
const SLInterfaceID ids[3] = {SL_IID_BUFFERQUEUE, SL_IID_EFFECTSEND, SL_IID_VOLUME};
const SLboolean req[3] = {SL_BOOLEAN_TRUE, SL_BOOLEAN_TRUE, SL_BOOLEAN_TRUE};
SLresult result;
do {
result = (*m_EngineEngine)->CreateAudioPlayer(m_EngineEngine, &m_AudioPlayerObj, &slDataSource, &slDataSink, 3, ids, req);
if(result != SL_RESULT_SUCCESS)
{
LOGCATE("OpenSLRender::CreateAudioPlayer CreateAudioPlayer fail. result=%d", result);
break;
}
result = (*m_AudioPlayerObj)->Realize(m_AudioPlayerObj, SL_BOOLEAN_FALSE);
if(result != SL_RESULT_SUCCESS)
{
LOGCATE("OpenSLRender::CreateAudioPlayer Realize fail. result=%d", result);
break;
}
result = (*m_AudioPlayerObj)->GetInterface(m_AudioPlayerObj, SL_IID_PLAY, &m_AudioPlayerPlay);
if(result != SL_RESULT_SUCCESS)
{
LOGCATE("OpenSLRender::CreateAudioPlayer GetInterface fail. result=%d", result);
break;
}
result = (*m_AudioPlayerObj)->GetInterface(m_AudioPlayerObj, SL_IID_BUFFERQUEUE, &m_BufferQueue);
if(result != SL_RESULT_SUCCESS)
{
LOGCATE("OpenSLRender::CreateAudioPlayer GetInterface fail. result=%d", result);
break;
}
result = (*m_BufferQueue)->RegisterCallback(m_BufferQueue, AudioPlayerCallback, this);
if(result != SL_RESULT_SUCCESS)
{
LOGCATE("OpenSLRender::CreateAudioPlayer RegisterCallback fail. result=%d", result);
break;
}
result = (*m_AudioPlayerObj)->GetInterface(m_AudioPlayerObj, SL_IID_VOLUME, &m_AudioPlayerVolume);
if(result != SL_RESULT_SUCCESS)
{
LOGCATE("OpenSLRender::CreateAudioPlayer GetInterface fail. result=%d", result);
break;
}
} while (false);
return result;
}
//播放器的 callback
void OpenSLRender::AudioPlayerCallback(SLAndroidSimpleBufferQueueItf bufferQueue, void *context) {
OpenSLRender *openSlRender = static_cast<OpenSLRender *>(context);
openSlRender->HandleAudioFrameQueue();
}
void OpenSLRender::HandleAudioFrameQueue() {
LOGCATE("OpenSLRender::HandleAudioFrameQueue QueueSize=%d", m_AudioFrameQueue.size());
if (m_AudioPlayerPlay == nullptr) return;
//播放存放在音频帧队列中的数据
AudioFrame *audioFrame = m_AudioFrameQueue.front();
if (nullptr != audioFrame && m_AudioPlayerPlay) {
SLresult result = (*m_BufferQueue)->Enqueue(m_BufferQueue, audioFrame->data, (SLuint32) audioFrame->dataSize);
if (result == SL_RESULT_SUCCESS) {
m_AudioFrameQueue.pop();
delete audioFrame;
}
}
}
下一篇文章将会在本篇的基础上,利用 OpenGL ES 增加音频的可视化功能。
— END —

本文来自作者投稿,版权归原作者所有。如需转载,请注明出处:https://www.nxrte.com/jishu/17932.html