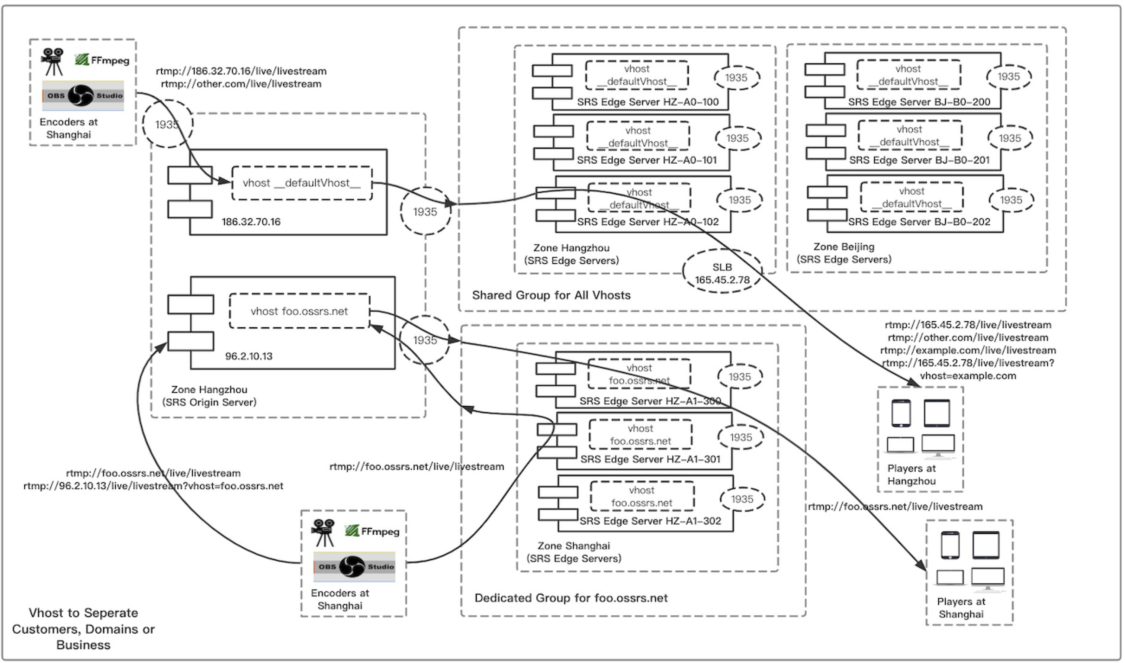
vhost概述
Vhost(Virtual Host)就是虚拟域,用来隔离客户或业务。

Vhost的主要应用场景包括:
- 一个分发网络支持多个客户:譬如CDN,一个分发网络中,有N个客户公用一套流媒体系统,通过各自的域名区分用户,计费,监控等等。
- 不同的应用配置:譬如FMLE推上来的流是h264+mp3,可以将音频转码后放到其他的vhost分发hls,这样接入h264+mp3的vhost就不用切hls。
总结:vhost作为应用配置的单元,能隔离客户,应用不同的配置。
标准RTMP URL
标准RTMP URL指的是最大兼容的RTMP URL,基本上所有的服务器和播放器都能识别的URL,和HTTP URL很相似,例如:

其中:
- Schema:协议头,HTTP为HTTP或HTTPS,RTMP为RTMP/RTMPS/RTMPE/RTMPT等众多协议,还有新出的RTMFP。
- Host:主机,表示要连接的主机,可以为主机DNS名称或者IP地址。商用时,一般不会用IP地址,而是DNS名称,这样可以用CDN分发内容(CDN一般使用DNS调度,即不同网络和地理位置的用户,通过DNS解析到的IP不一样,实现用户的就近访问)。
- Port:端口,HTTP默认为80,RTMP默认为1935。当端口没有指定时,使用默认端口。
- Path:路径,HTTP访问的文件路径。
- App:RTMP的Application(应用)名称,可以类比为文件夹。以文件夹来分类不同的流,没有特殊约定,可以任意划分。
- Stream:RTMP的Stream(流)名称,可以类比为文件。
NO Vhost
vhost大多数用户都用不到,而且不推荐用,有点复杂,一般的用户用app就可以了。因为vhost/app/stream,只是一个分类方法而已。vhost需要在配置文件中说明,app/stream都不需要配置。
如果你是提供服务,譬如你有100个客户,都要用一套平台,走同样的流媒体服务器分发。那可以每个客户一个vhost,这样他们的app和stream可以相同都可以。
一般的用法,举个例子,有个视频网站,自己搭建服务器,所以只有他自己一个客户,就不要用vhost了,直接用app就足够了。假设视频网站提供聊天服务,聊天有不同的话题类型,每个话题就是一个app,譬如:军事栏目,读书栏目,历史栏目三个分类,每个分类下面有很多聊天室。只要这么配置就好:
listen 1935;
vhost __defaultVhost__ {
}
生成网页时,比如军事栏目的网页,都用app名称为military,某个聊天室叫做火箭,这个页面的流可以用:rtmp://yourdomain.com/military/rock,编码器也推这个流,所有观看这个军事栏目/火箭聊天室的页面的人,都播放这个流。
军事栏目另外的网页,都用同样的app名称military,但是流不一样,譬如某个聊天室叫做雷达,这个页面的流可以用:rtmp://yourdomain.com/military/radar,推流和观看一样。
如此类推,军事栏目页面生成时,不用更改srs的任何配置。也就是说,新增聊天室,不用改服务器配置;新增分类,譬如加个公开课的聊天室,也不用改服务器配置。
另外,读书栏目可以用app名称为reader,栏目下的某个聊天室叫红楼梦,这个页面的流可以用:rtmp://yourdomain.com/reader/red_mansion,所有在这个聊天室的人都是播放这个流。
Vhost使用介绍
RTMP的Vhost和HTTP的Vhost概念是一样的:虚拟主机。详见下表(假设域名demo.srs.com被解析到IP为192.168.1.10的服务器):

Vhost主要的作用是:
支持多用户:当一台服务器需要服务多个客户,譬如CDN有cctv(央视)和wasu(华数传媒)两个客户时,如何隔离他们两个的资源?相当于不同的用户共用一台计算机,他们可以在自己的文件系统建立同样的文件目录结构,但是彼此不会冲突。
域名调度:CDN分发内容时,需要让用户访问离自己最近的边缘节点,边缘节点再从源站或上层节点获取数据,达到加速访问的效果。一般的做法就是Host是DNS域名,这样可以根据用户的信息解析到不同的节点。
支持多配置:有时候需要使用不同的配置,考虑一个支持多终端(PC/Apple/Android)的应用,PC上RTMP分发,Apple和Android是HLS分发,如何让PC延迟最低,同时HLS也能支持,而且终端播放时尽量地址一致(降低终端开发难度)?
- 可以使用两个Vhost,PC和HLS;PC配置为最低延迟的RTMP,并且将流转发给HLS的Vhost,可以对音频转码(可能不是H264/AAC)后切片为HLS。
- PC和HLS这两个Vhost的配置肯定是不一样的,播放时,流名称是一样,只需要使用不同的Host就可以。
Multiple Customers
假设cctv和wasu都运行在一台边缘节点(192.168.1.10)上,用户访问这两个媒体的流时,Vhost的作用见下表:

在边缘节点(192.168.1.10)上的SRS,需要配置Vhost,例如:
listen 1935;
vhost show.cctv.cn {
}
vhost show.wasu.cn {
}
配置单元
以上面举的例子,若cctv需要延迟最低(意味着启动时只有声音,画面是黑屏),而wasu需要快速启动(打开就能看到视频,服务器cache了最后一个gop,延迟会较大)。
只需要对这两个Vhost进行不同的配置,例如:
listen 1935;
vhost demo.srs.com {
enabled on;
}
总之,这两个Vhost的配置完全没有关系,不会相互影响。
默认vhost
FMS的__defaultVhost__是默认的vhost,当用户请求的vhost没有匹配成功时,若配置了defaultVhost,则使用它来提供服务。若匹配失败,也没有defaultVhost,则返回错误。
譬如,服务器192.168.1.10上的SRS配置如下:
listen 1935;
vhost demo.srs.com {
enabled on;
}
那么,当用户访问以下vhost时:
- rtmp://demo.srs.com/live/livestream:成功,匹配vhost为demo.srs.com
- rtmp://192.168.1.10/live/livestream:失败,没有找到vhost,也没有defaultVhost。
defaultVhost和其他vhost的规则一样,只是用来匹配那些没有匹配成功的vhost的请求的。
Locate Vhost
访问某台服务器上的Vhost有两个方法:
- 配置hosts:因为Vhost实际上就是DNS解析,所以可以配置客户端的hosts,将域名(Vhost)解析到指定的服务器,就可以访问这台服务器上的指定的vhost。
- 使用app的参数:需要服务器支持。在app后面带参数指定要访问的Vhost。SRS支持?vhost=VHOST和…vhost…VHOST这两种方式,后面的方式是避免一些播放器不识别?和=等特殊字符。
普通用户不用这么麻烦,直接访问RTMP地址就好了,有时候运维需要看某台机器上的Vhost的流是否有问题,就需要这种特殊的访问方式。考虑下面的例子:
RTMP URL: rtmp://demo.srs.com/live/livestream
边缘节点数目:50台
边缘节点IP:192.168.1.100 至 192.168.1.150
边缘节点SRS配置:
listen 1935;
vhost demo.srs.com {
mode remote;
origin: xxxxxxx;
}
各种访问方式见下表:

访问其他服务器的流也类似。
URL of FMLE
FMLE推流时,URL那个地方,有三个可以输入的框,参考Adobe FMLE:
- FMS URL: 需要输入rtmp://host:port/app,例如:rtmp://demo.srs.com/live
- Backup URL: 备份的服务器,格式同FMS URL。若指定了备份服务器,FMLE会同时推送给这两个服务器。
- Stream: 流名称,例如:livestream
实际上是将RTMP URL分成了两部分,stream前面那部分和stream。原因:
- 支持多级app和Stream:我们目前举的例子都是一级app和一级stream,实际上RTMP支持多级app和stream,就像子文件夹,实际上很少用得到。所以SRS的URL都是一个地址,默认最后一个/后面就是stream,前面是app。
- 支持流名称带参数:Adobe的HLS/HDS非常之麻烦,那个地址是个完全不一致。参考FMS livepkgr,例如发布一个rtmp,并切片成HLS:
FMLE:
FMS URL: rtmp://demo.srs.com/livepkgr
Stream: livestream?adbe-live-event=liveevent
Client:
RTMP: rtmp://demo.srs.com/livepkgr/livestream
HLS: http://demo.srs.com/hls-live/livepkgr/_definst_/liveevent/livestream.m3u8
HDS: http://demo.srs.com/hds-live/livepkgr/_definst_/liveevent/livestream.f4m
SRS的简洁方案:
FMLE:
FMS URL: rtmp://demo.srs.com/livepkgr
Stream: livestream
Client:
RTMP: rtmp://demo.srs.com/livepkgr/livestream
HLS: http://demo.srs.com/livepkgr/livestream.m3u8
HDS: not support yet.
URL参数
RTMP URL一般是不带参数,类似于http的query,有时候为了特殊的要求,会在RTMP URL中带参数,譬如:
- Vhost:在app后面加参数,可以访问指定服务器的指定Vhost。这个SRS的特殊约定,方便排错。
- FMLE的Stream后面的参数,指定event之类的。SRS不需要这么麻烦,HLS是内置支持,无需这种复杂的配置。Callback也是http的,FMS为了支持服务器端脚本,需要很复杂的配置和复杂的参数,实在是很麻烦的设计。
- token认证:SRS还未实现。在连接服务器时,在app后面指定token(方式和vhost一样),例如rtmp://server/live?vhost=xxx&token=xxx/livestream,服务器可以取出token,进行验证,若验证失败则断开连接,这种是比Refer更高级的防盗链。
app和stream后面带参数,这两者有何区别,为何SRS把参数放在app后面?客户端播放流的as3代码大约是:
// how to play url: rtmp://demo.srs.com/live/livestream
conn = new NetConnection();
conn.connect("rtmp://demo.srs.com/live");
stream = new NetStream(conn);
stream.play("livestream");
从RTMP协议的角度来看:
- NetConnection.connect(vhost+app):这一步会完成握手,connect到vhost,切换到app。类似于登录到vhost后,cd到app这个目录。也就是vhost的验证,都可以在这一步做,也就是指定vhost也是在一步了,所以app后面跟的参数都是和vhost/app相关的。
- NetStream.play(stream):这一步是播放指定的直播流。所以和stream相关的事件,都可以传递参数,譬如Adobe的event。SRS是没有这些事件的,流启动时,若配置了HLS会自动开始切片。
SRS的URL
SRS的RTMP URL使用标准的RTMP URL,一般不需要对app和stream加参数,或者更改他们的意义。除了两个地方:
- vhost支持参数访问:为了方便运维访问某台服务器的vhost,不需要设置hosts。不影响普通用户。
- 支持token验证:为了支持token验证,在app后面带参数,这个是token验证必须的方式。
- 另外,SRS建议用户使用一级app和一级stream,不使用多级app和多级stream。譬如:
// 不推荐使用的多级app或stream
rtmp://demo.srs.com/show/live/livestream
rtmp://demo.srs.com/show/live/livestream/2013
srs播放器(srs_player)和srs编码器(srs_publisher)不支持多级app和stream,他们认为最后一个斜杠(/)后面的就是stream,前面的是app。即:
// srs_player和srs_publisher的解析方式:
// play or publish the following rtmp URL:
rtmp://demo.srs.com/show/live/livestream/2013
schema: rtmp
host/vhost: demo.srs.com
app: show/live/livestream
stream: 2013
做此简化的好处是,srs播放器和编码器,只需要指定一个url,而且两者的url是一样的。
SRS常见的三种RTMP URL,详细见下表:

SRS的vhost例子
SRS的full.conf配置文件中,有很多Vhost,主要是为了说明各个功能,每个功能都单独列出一个vhost。所有功能都放在demo.srs.com这个vhost中。
| Category | Vhost | 说明 |
| RTMP | defaultVhost | 默认Vhost的配置,只支持RTMP功能 |
| RTMP | chunksize.vhost.com | 如何设置chunk size的实例。其他Vhost将此配置打开,即可设置chunk size。 |
| Forward | same.vhost.forward.vhost.com | Forward实例:将流转发到同一个vhost。 |
| HLS | with-hls.vhost.com | HLS实例:如何开启HLS,以及HLS的相关配置。 |
| HLS | no-hls.vhost.com | HLS实例:如何禁用HLS。 |
| RTMP | min.delay.com | RTMP最低延迟:如何配置最低延迟的RTMP流 |
| RTMP | refer.anti_suck.com | Refer实例:如何配置Refer防盗链。 |
| RTMP | bandcheck.srs.com | 带宽测试用的vhost,srs测速默认连接到这个vhost。这个vhost配置了带宽测速的key,可测速间隔和最大测速带宽限制。其他Vhost也可以支持测速,只要把这个配置项打开,然后在测速播放器的参数中指明另外的vhost |
| RTMP | removed.vhost.com | 禁用vhost实例:如何禁用vhost。 |
| Callback | hooks.callback.vhost.com | 设置http callback的实例,当这些事件发生时,SRS会调用指定的http api。其他Vhost将这些配置打开,就可以支持http callback。 |
| Transcode | mirror.transcode.vhost.com | 转码实例:使用ffmpeg的实例filter,将视频做镜像翻转处理。其他Vhost添加这个配置,就可以对流进行转码。 注:所有转码的流都需要重新推送到SRS,使用不同的流名称(vhost和app也可以不一样)。 |
| Transcode | crop.transcode.vhost.com | 转码实例:剪裁视频filter。其他vhost添加此filter,即可对视频进行剪裁。 注:所有转码的流都需要重新推送到SRS,使用不同的流名称(vhost和app也可以不一样)。 |
| Transcode | logo.transcode.vhost.com | 转码实例:添加图片/视频水印。其他vhost添加这些配置,可以加图片/视频水印。 注:所有转码的流都需要重新推送到SRS,使用不同的流名称(vhost和app也可以不一样)。 |
| Transcode | audio.transcode.vhost.com | 转码实例:只对音频转码。其他vhost添加此配置,可只对音频转码。 注:所有转码的流都需要重新推送到SRS,使用不同的流名称(vhost和app也可以不一样)。 |
| Transcode | copy.transcode.vhost.com | 转码实例:只转封装。类似于forward功能。 |
| Transcode | all.transcode.vhost.com | 转码实例:对上面的实例的汇总。 |
| Transcode | ffempty.transcode.vhost.com | 调用ffempty程序转码,这个只是一个stub,打印出参数而已。用作调试用,看参数是否传递正确。 |
| Transcode | app.transcode.vhost.com | 转码实例:只对匹配的app的流进行转码。 |
| Transcode | stream.transcode.vhost.com | 转码实例:只对匹配的流进行转码。 |
SRS的demo.conf配置文件中,包含了demo用到的一些vhost,参考Usage

原文:https://www.yuque.com/wahaha-0yfyj/mnfloz/tff2vo
版权声明:本文内容转自互联网,本文观点仅代表作者本人。本站仅提供信息存储空间服务,所有权归原作者所有。如发现本站有涉嫌抄袭侵权/违法违规的内容, 请发送邮件至1393616908@qq.com 举报,一经查实,本站将立刻删除。