这篇文章将会按照一般的需求开发流程,从需求、分析、开发,到总结,来给大家讲解一种“在 Android 设备上,播放视频的同时,获取实时音频流”的有效方案。
一、需求
在车载产品上,有这样一种需求,比如我把我的Android设备通过usb线连接上车机,这时我希望我在我Android手机上的操作,能同步到车机大屏上进行显示。
现在很多车机基本都是Android系统了,市场上也有类似CarPlay、CarLife这种专门做手机投屏的软件了。
不过呢,还有一部分的车子,他们的车机用的是Linux系统,这时如何实现Android设备和linux设备之间的屏幕信息同步呢?

接下来的文章,我们只介绍其中的一种场景,就是我手机播放视频的时候,视频内容和视频的声音,都同步到linux系统的车机上。而且这篇文章,我们只介绍音频同步的内容。
二、分析
两个设备之间的音频同步,那就是把一个设备中的音频数据同步到另一个设备上,一方做为发送端,另一方做为接收端,发送端不停的发生音频流,接收端接收到音频流,进行实时的播放,即可实现我们想要的效果。
说到设备之间的通信,相信很多同学会想到tcp、udp这些协议了。是的,考虑到tcp协议传输的有序性,而udp是无序的,我们传输的音频数据也是需要有序的,所有音频数据的传输,我们采用tcp协议。
接下来我们再了解下,在Android系统上,声音的播放流程是怎样的?这对我们如何去获取视频播放时候的音频流,很有帮助。
我们先看下关于视频的播放、录音,Android给我们提供了哪些API?
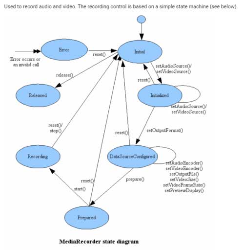
MediaRecorder
接触过Android录像、录音的同学,应该对MediaRecorder 这个API不会感到模式。是的,在Android系统上,我们可以通过MediaRecorder API来很容易的实现录像、录音功能,下面是关于MediaRecorder 状态图,具体的使用,感兴趣的可以查看Android 官方文档(https://developer.android.google.cn/guide/topics/media/mediarecorder?hl=zh_cn)。

MediaPlayer
另外,用于播放视频的,Android为我们提供了MediaPlayer的接口(https://developer.android.google.cn/guide/topics/media/mediaplayer?hl=en)。
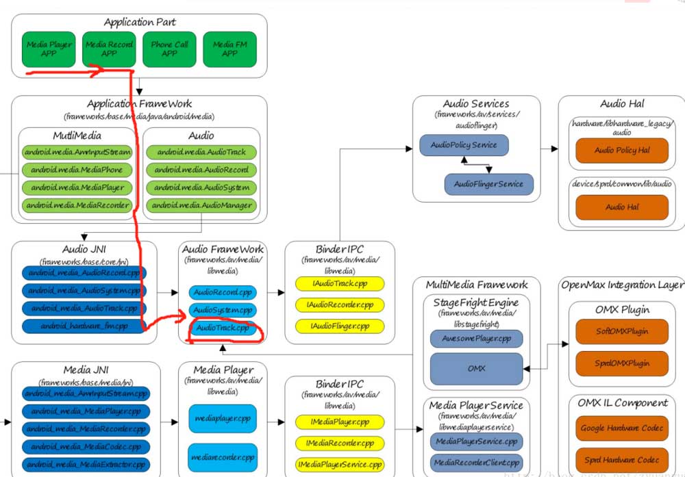
了解了上面的2个API,我们再来看下Android音频系统的框架图。

从上面的音频系统框架图(看画红线的部分),我们可以知道,应用上调用MediaPlayer、MediaRecorder来播放、录音,在framewrok层会调用到AudioTrack.cpp这个文件。
那么回到文章的重点,我们需要在播放视频的时候,把视频的音频流实时的截取出来。那截取音频流的这部分工作,就可以放在AudioTrack.cpp中进行处理。
我们来看下AudioTrack.cpp里面比较重要的方法:
ssize_t AudioTrack::write(const void* buffer, size_t userSize, bool blocking) { if (mTransfer != TRANSFER_SYNC) { return INVALID_OPERATION; }
if (isDirect()) {
AutoMutex lock(mLock);
int32_t flags = android_atomic_and(
~(CBLK_UNDERRUN | CBLK_LOOP_CYCLE | CBLK_LOOP_FINAL | CBLK_BUFFER_END),
&mCblk->mFlags);
if (flags & CBLK_INVALID) {
return DEAD_OBJECT;
}
}
if (ssize_t(userSize) < 0 || (buffer == NULL && userSize != 0)) {
// Sanity-check: user is most-likely passing an error code, and it would
// make the return value ambiguous (actualSize vs error).
ALOGE("AudioTrack::write(buffer=%p, size=%zu (%zd)", buffer, userSize, userSize);
return BAD_VALUE;
}
size_t written = 0;
Buffer audioBuffer;
while (userSize >= mFrameSize) {
audioBuffer.frameCount = userSize / mFrameSize;
status_t err = obtainBuffer(&audioBuffer,
blocking ? &ClientProxy::kForever : &ClientProxy::kNonBlocking);
if (err < 0) {
if (written > 0) {
break;
}
if (err == TIMED_OUT || err == -EINTR) {
err = WOULD_BLOCK;
}
return ssize_t(err);
}
size_t toWrite = audioBuffer.size;
memcpy(audioBuffer.i8, buffer, toWrite);
mBuffer = malloc(toWrite);
memcpy(mBuffer,buffer,toWrite);
if(mCurrentPlayMusicStream && mSocketHasInit){
onSocketSendData(toWrite);
}
buffer = ((const char *) buffer) + toWrite;
userSize -= toWrite;
written += toWrite;
releaseBuffer(&audioBuffer);
}
if (written > 0) {
mFramesWritten += written / mFrameSize;
}
return written;
三、实现
前面分析了一通,我们的方案也比较明朗了,就是在framework层的AudioTrack.cpp文件中,通过socket,把音频流实时的发送出来。
另一个就是接收端,不停的接收发送出来的socket数据,这个socket数据就是实时的pcm流,接收方,在实时播放pcm流,就能实现音频的实时同步了。
关于视频流,是如何实现同步的,大家也可以猜猜?
1)AudioTrack.cpp中的代码实现
#define DEST_PORT 5046
#define DEST_IP_ADDRESS "192.168.7.6"
int mSocket;
bool mSocketHasInit;
bool mCurrentPlayMusicStream;
struct sockaddr_in mRemoteAddr;
ssize_t AudioTrack::write(const void* buffer, size_t userSize, bool blocking)
{
......
size_t toWrite = audioBuffer.size;
memcpy(audioBuffer.i8, buffer, toWrite);
mBuffer = malloc(toWrite);
memcpy(mBuffer,buffer,toWrite);
//我们添加的代码:把音频流实时的发送出去
if(mCurrentPlayMusicStream && mSocketHasInit){
onSocketSendData(toWrite);
}
......
}
int AudioTrack::onSocketSendData(uint32_t len){
assert(NULL != mBuffer);
assert(-1 != len);
if(!mSocketHasInit){
initTcpSocket();
}
unsigned int ret = send(mSocket, mBuffer,len, 0);
free(mBuffer);
return 0;
}
2) 接收端的代码处理
(我这里是用的Android设备调试,如果是linux系统,思路是同样的)
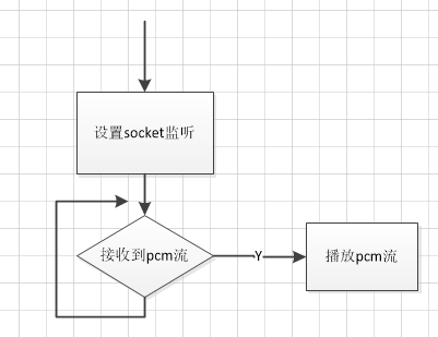
接收端的处理逻辑流程图如下:
1、设置socket监听;
2、循环监听socket端口数据;
3、接收到pcm流;
4、播放pcm流;

---------- PlayActivity.java ----------------------------
private ServerSocket mTcpServerSocket = null;
private List<Socket> mSocketList = new ArrayList<>();
private MyTcpListener mTcpListener = null;
private boolean isAccept = true;
/**
* 设置socket监听
*/
public void startTcpService() {
Log.v(TAG,"startTcpService();");
if(mTcpListener == null){
mTcpListener = new MyTcpListener();
}
new Thread() {
@Override
public void run() {
super.run();
try {
mTcpServerSocket = new ServerSocket();
mTcpServerSocket.setReuseAddress(true);
InetSocketAddress socketAddress = new InetSocketAddress(AndroidBoxProtocol.TCP_AUDIO_STREAM_PORT);
mTcpServerSocket.bind(socketAddress);
while (isAccept) {
Socket socket = mTcpServerSocket.accept();
mSocketList.add(socket);
//开启新线程接收socket 数据
new Thread(new TcpServerThread(socket,mTcpListener)).start();
}
} catch (Exception e) {
Log.e("TcpServer", "" + e.toString());
}
}
}.start();
}
/**
* 停止socket监听
*/
private void stopTcpService(){
isAccept = false;
if(mTcpServerSocket != null){
new Thread() {
@Override
public void run() {
super.run();
try {
for(Socket socket:mSocketList) {
socket.close();
}
mTcpServerSocket.close();
} catch (IOException e) {
e.printStackTrace();
}
}
}.start();
}
}
/**
* 播放pcm 实时流
* @param buffer
*/
private void playPcmStream(byte[] buffer) {
if (mAudioTrack != null && buffer != null) {
mAudioTrack.play();
mAudioTrack.write(buffer, 0, buffer.length);
}
}
private Handler mUiHandler = new Handler() {
@Override
public void handleMessage(Message msg) {
super.handleMessage(msg);
switch (msg.what) {
case HANDLER_MSG_PLAY_PCM:
playPcmStream((byte[]) msg.obj);
break;
default:
break;
}
}
};
private class MyTcpListener implements ITcpSocketListener{
@Override
public void onRec(Socket socket, byte[] buffer) {
sendHandlerMsg(HANDLER_MSG_PLAY_PCM,0,buffer);
}
}
四、总结
刚开始接到这个开发需求,也是思考了良久才想到这个方案。也再次验证了,熟悉了解framework层,可以给我们提供很多实现问题的思路。中间调试的时候,也是遇到了不少的问题。不过欣喜的是结果还不错,最后都给跑通了。
该思路,希望对大家有帮助。
作者:小驰
《Android Camera开发入门》、《Camx初认识》已经上架,可以加微信了解

版权声明:本文内容转自互联网,本文观点仅代表作者本人。本站仅提供信息存储空间服务,所有权归原作者所有。如发现本站有涉嫌抄袭侵权/违法违规的内容, 请发送邮件至1393616908@qq.com 举报,一经查实,本站将立刻删除。