算力网络可看作是云计算和网络深度融合的高阶2.0版本,旨在打造“一点接入、即取即用”算力服务,让算力如水、电、暖、燃气一样流入千家万户,成为人们日常生活的第五种必备生产资料。算力网络建设及发展依赖众多核心关键技术,往期文章分别从网络基础设施、算网路由调度两个维度谈了对算力网络的一些技术层面思考。本文结合智家中心在家庭算网技术及产品应用中的探索研究,谈谈大二层网络技术。
作者:晁军显
单位:中国移动智慧家庭运营中心
原文:https://mp.weixin.qq.com/s/RAnuCoelXcz5ertl7P_Txg
1 大二层适用场景
在算力网络时代,以虚拟化云服务的方式提供算力是一种最常用的算力提供方式,算网深度融合,要实现云算力资源更加灵活、动态、智能调度,伴生算力的动态迁移要求。算力动态迁移可以提升资源利用率,降低IT成本,改善系统的可管理性和可靠性等。
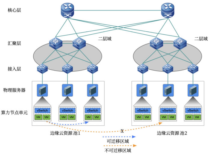
简述场景,算力节点在边缘云资源池1内,处于同一二层域内,可以随意迁移拷贝使用,无需任何配置修改;当将算力节点从边缘云资源池1迁移至边缘云资源池2时,需要重新配置变更节点的IP及MAC地址。

算力迁移要求迁移前后的服务的IP和MAC地址不变,这就需要算力迁移前后的网络处于同一个二层域内部。大二层网络基于传统三层网络之上,逻辑上构建一个跨广域的二层网络。示意如下:

传统数据中心的三层网络架构设计是为了解决C/S模式下应用程序南北向大流量,同时网络管理员能够对流量进行管理。算网融合,尤其算力虚拟化技术从根本上改变了数据中心网络架构需求,算力动态迁移要求网络支持广域范围之上的二层域,进而改变了数据中心三层网络的架构模式。
大二层技术和业务无关,它在数据中心底层能力上,要具备该属性。
随着算网融合技术发展,算力节点迁移的范围越来越大,甚至是跨越不同地域、不同机房之间的迁移,直至发展成大二层组网这一课题。
2 常见大二层技术
最初的大二层技术多用于公司总部与分支互联场景,员工异地跨分支互访如同局域网互访。VPLS、EVPN是传统网络及现代数据中心普遍采用的两种技术,这里简单介绍。
2.1 VPLS
传统网络技术解决数据中心互联,通常采用VPLS(Virtual Private LAN Service)技术。VPLS基于伪线PW(Pseudo Wire)技术,将两端PE之间实现互联,将广域网作为透明传输,实现L2VPN,在MPLS网络中为VPN建立了类似于传统以太网的广播式传输环境,使VPN用户得到更接近传统以太网的使用感受。
VPLS技术主要局限性在于站点间必须是MPLS网络。配置较为复杂,维护工作量较大。如下图3示例呈现了VPLS组网的配置特点及过程,企业总部与分支机构,位于不同的地域,企业内网设备互联,比如打印设备共享等,需要总部与分支之间的二层互联,为了实现不同业务隔离,如一个内网用于部门1,另一内网用于部门2,规划两个VLAN。采用VPLS技术,需要进行如下思路配置:
- 骨干网PE、P节点部署MPLS服务,使能LSP公网隧道;
- PE间两两建立LDP PW,实现PW全互联;
- PE节点下联CE端口上配置服务实例及相应匹配规则,用于识别网络中要使用VPLS隧道进行传输的报文;
- 实现站点间的VLAN隔离需求,创建两个VSI实例分别于VLAN 100和VLAN 200的报文绑定。

当新增分支机构,或者随着业务发展需要新规划VLAN 300局域网时,需要在所有PE节点进行全量配置,难适应现代数据中心互联的高扩展性、高带宽利用率、简化运维要求。
2.2 EVPN
现代数据中心建设在以下方面提出了更高要求:
1)可扩展性:能支持数百个以上站点互联、上万个VLAN扩展、上百万MAC地址,以满足超大规模数据中心和海量虚拟机迁移的需要。
2)高带宽利用率:数据中心互联设备的冗余部署会导致数据中心间存在多条路径,需要将流量均衡地分布在所有可用链路上以提高带宽利用率,节省带宽租用成本。
3)运维简化:互联方案需要实现Single-Sided部署,即新增或删除站点时已有站点的配置不受影响,降低运维管理难度。
为满足上述数据中心互联更高的网络要求,EVPN技术应运而生。
EVPN(Ethernet Virtual Private Network)是在现有的BGP VPLS基础上,参考BGP MPLS L3 VPN的架构提出的解决方案。在EVPN架构中,PE之间的MAC/IP地址学习是基于控制平面的,采用MP-BGP协议通告MAC/IP的可达性。这种机制能够对MAC/IP的学习过程提供更强的控制能力,因此具有较好的扩展性,并能维护虚拟机群彼此间的隔离性,解决了网络多归属接入时负载分担问题,改善了网络出现故障时收敛时间。EVPN定义了一套通用的控制层面,随着EVPN技术的发展,EVPN也被用来传递IP路由信息、作为VXLAN等Overlay网络技术的控制层、作为数据中心互联的控制层等作用。
为了支持EVPN,BGP EVPN地址族新增了5种EVPN NLRI(Network Layer Reachability Information,网络层可达性信息),即EVPN路由。详细了解可以参阅相关RFC文档。

3 算网新要求
“瘦”终端 +“胖”云服务是算网时代一种典型业务模式。一方面终端设备瘦身,业务上云,成本降低,仅为一个算力获取设备,类似水电暖燃气入户阀门;另一方面,催生边缘云、大区域云、中心云资源池建设,依托云算力为用户提供无限算力。边边协同、边云协同、云云协同、算网协同将成为算力网络技术的重中之重。

上图提供了一种行业通用的“瘦”终端 +“胖”云服务架构模式,不难发现大二层技术出现在多个层面,接入网侧用户家庭局域网可通过大二层在云上再现,同时用户间互联仍可以大二层互联,联动获取无限云算力。
随着SR技术的飞速发展及快速落地,提供了灵活、智能化可编程能力,为算网深度协同提供了技术支撑,尤其是SRv6的应用。下图展示了BBF勾勒的未来算网融合的一种参考架构:

尽管EVPN继承了MP-BGP和VXLAN技术优势,为数据中心发展带来了很多惊喜,具有配置简化、转控分离、多归属接入、对称IRB等优点,已经成为新一代数据中心网络建设的必选,已成为应用广泛的大二层技术,但它增加了5类控制信令,控制面复杂性大幅增加,数据面MAC学习依赖控制面,学习及时性依赖控制面收敛速度,仍有较大改进空间。
在算网深度融合背景下,SR/SRv6技术为网络技术注入了新的活力,相信在SR/SRv6技术加持下,必将诞生更为简化的大二层网络技术。
参考文献
[1] TR-466:Metro Compute Networking: Use Cases and Requirements
[2] RFC4761: Virtual Private LAN Service (VPLS) Using BGP for Auto-Discovery and Signaling
[3] RFC4761: Virtual Private LAN Service (VPLS) Using Label Distribution Protocol (LDP) Signaling
[4] RFC7209: Requirements for Ethernet VPN (EVPN)
[5] RFC7432: BGP MPLS-Based Ethernet VPN
版权声明:本文内容转自互联网,本文观点仅代表作者本人。本站仅提供信息存储空间服务,所有权归原作者所有。如发现本站有涉嫌抄袭侵权/违法违规的内容, 请发送邮件至1393616908@qq.com 举报,一经查实,本站将立刻删除。