对于那些使用自动化系统、SCADA等的人来说,使用通信协议配置设备之间的数据交换是一项常规任务。
通常,客户端和服务器设备之间的这些集成并不容易获得。 出现问题时,始终存在原因出在客户端还是服务器上的问题。 在这些情况下,您可以使用第三方工具来模拟客户端和服务器系统,记录通信,以便更好地分析问题。
在本文中,我将介绍一些有用的工具来执行某些通信协议的测试和模拟。 市场上有许多用于此目的的商业工具,例如 ASE 2000 和三角形测试线束,但我将只关注那些可以免费获得并允许在没有典型 30 天使用限制的情况下继续使用的工具。
Opendnp3 Simulator

这个工具是Opendnp3项目的一部分,Opendnp3是一个非常完整和优质的开源DNP3协议实现。
模拟器允许您同时执行客户端和服务器角色。 可以配置协议或 TCP 变体。 您可以创建多个设备。 可以编辑质量值和位以生成协议中的事件。
生成的日志非常详细且易于理解,分别展示了绑定、传输和应用程序的级别。
要下载这个模拟器,请转到:
Https://automatak.com/opendnp3/simulator/setup.msi
IEC Server

您可以通过配置信息类型、ASDU 地址、传输原因、对象地址和值来逐点添加可用。 可以对值进行定时模拟,也可以手动更改。 点数据库可以保存并在以后重新加载。
下载地址:
https://sourceforge.net/projects/iecserver/.
QTester104

这个开源工具是开源SCADA项目OSHMI (open变电站HMI)的一部分,可以扮演IEC60870-5-104协议的客户端角色,即从服务器获取数据。
该工具的功能是:
- 获取各种类型的信息(ASDU)。
- 发送各种类型的数字和模拟命令。
- 发送一般审问(GI)请求。
- 发送时间同步。
- 以可复制的可读格式记录协议的日志。
- 可导出的表与所有获得的点,值,限定符,类型的ASDU,原因,时间标签等。
下载地址:
http://qtester104.sourceforge.net/.
自动化 IEC 60870-5-101/104 测试工具
这是一个专业工具的免费版本,有一些限制,但无论如何它都非常有用。但是,101协议在免费版本中不可用。
它作为客户端工作,并具有非常完整的 101/104 协议实现,生成协议事件、原始日志和对象查看器的详细且易于阅读的概述。
该工具是使用他们的 101/104 GPL 协议实现创建的,非常棒,也强烈推荐。
https://www.mz-automation.de/communication-protocols/iec-60870-5-104-test-tool/ 在此处下载。
Vincy Software

该软件是一个有趣的设备的伴侣,该设备具有各种端口(USB,RS-232,RS485,光纤)和适配器。但是,该软件也可以在没有设备的情况下使用。
支持的协议是Modbus TCP/RTU/ASC 和IEC 60870-101/103/104,在从机和主站模式下。可以保存项目文件,并且可以将点列表导出为文本文件。
一个独特的功能是可以单独为串行端口分配引脚功能。
此处提供的软件
http://the-vinci.com/vinci-software/。
OPC 手表

该工具允许连接到OPC UA服务器并详细探索其节点。还可以通过证书和身份验证建立连接。
可以自动更新值、将值写入节点、保存项目文件和导出节点标识符。
可在此处获得(无需注册)
https://www.traeger.de/opc-produkte/net-opc-ua-server-and-client-sdk.html。
Modbus PLC Simulator

允许手动、自动动画或通过 VB 脚本输入模拟数据。 执行消息日志记录。 导入 CSV 文件设置。
Link to download: http://www.plcsimulator.org/downloads.
UnSlave Modbus Slave Simulator
这是一个功能强大的从属模拟器,可在控制台模式下工作。它可以配置为使用JSON配置文件创建多个从属服务器和相应的可用数据。这是一个允许模拟值的 HTTP API。这对于创建大量用于测试Modbus主站的从站也非常有用。
下载链接:
https://unserver.xyz/products/modbus-slave-simulator/
ModbusExaminer

这是一个开源的Modbus客户端,可以读写从属设备。
该软件可以从这里下载:
http://www.minaandrawos.com/tcp-modbus-examiner-tool/。
简易IED Explorer

这是测试IEC61850设备的绝佳开源工具。
它可以检查和写入IEC61850树结构中的变量值,发送命令,下载文件以及捕获彩信和鹅包。
可在此处获得:
https://sourceforge.net/projects/iedexplorer/。
Axon Test

此工具允许您在主和从模式下模拟多个协议:Modbus DNP3, IEC 60870-101/103/104。
在免费软件模式下,您一次只能模拟一台设备,并且无法保存设置。 尽管如此,该工具仍然非常有用。
原木的质量非常好。 您可以配置自动值模拟、向状态点中的命令提供反馈、生成事件等。
To obtain it is necessary to register in the site:http://www.axongroup.com.co/downloads/.
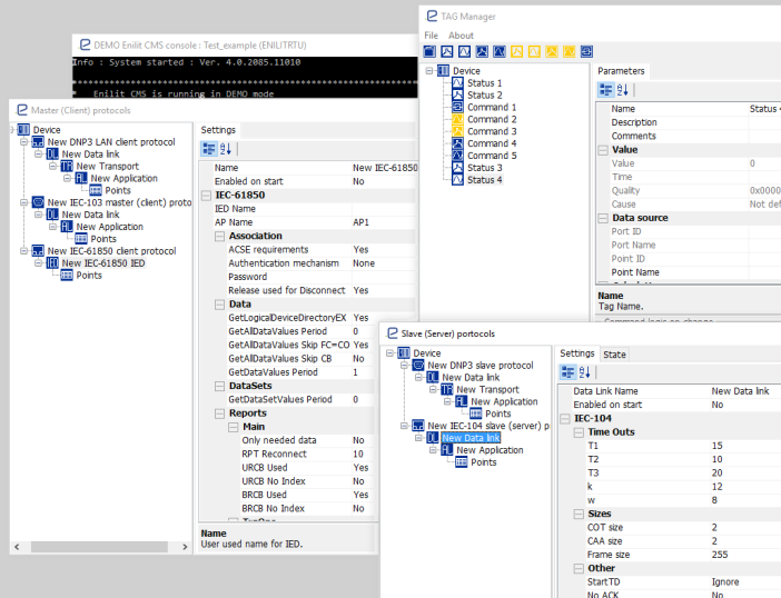
Enilit CMS

最后但并非最不重要的一点是,Enilit CMS是一个完整的协议网关软件。 毫无疑问,这是可用的最佳和最强大的免费协议测试工具。 演示版的唯一限制是,连续使用12h后网关停止分发数据,需要重新启动才能恢复分发。
Enilit CMS易于使用,允许您无限制地为可用协议添加主端口和从端口。 一个协议获取的数据可以由其他协议分发,并根据需要进行组合。
从机协议是IEC60870-5-101 / 104,DNP3串行和SPA总线。 主协议是IEC61850,IEC60870-5-101 / 103 / 104,DNP3串行/ TCP,Modbus串行/ TCP和SPA总线。 还提供数据模拟器。
所有设置都可以在线更改,无需重新启动系统。
协议的实施质量非常好,获得了国际认证。 日志非常完整和详细。
下载地址:
http://www.enilit.lt/index.php?page=downloads
版权声明:本文内容转自互联网,本文观点仅代表作者本人。本站仅提供信息存储空间服务,所有权归原作者所有。如发现本站有涉嫌抄袭侵权/违法违规的内容, 请发送邮件至1393616908@qq.com 举报,一经查实,本站将立刻删除。